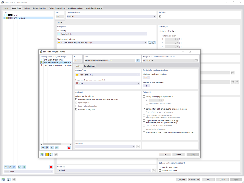
Utilize os novos parâmetros de análise estática para fornecer casos de carga e combinações de cargas com parâmetros de cálculo globais individuais.
Registe-se no extranet da Dlubal para aproveitar ao máximo o software e ter acesso exclusivo aos seus dados pessoais.
Registe-se no extranet da Dlubal para aproveitar ao máximo o software e ter acesso exclusivo aos seus dados pessoais.
Registe-se no extranet da Dlubal para aproveitar ao máximo o software e ter acesso exclusivo aos seus dados pessoais.
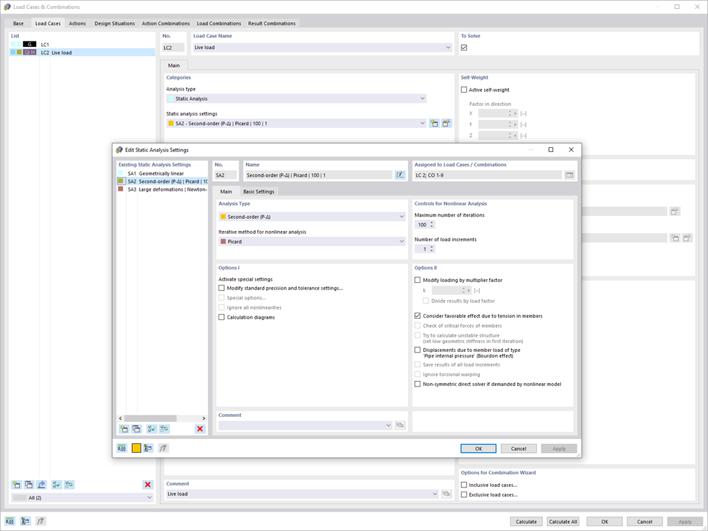
Utilize os novos parâmetros de análise estática para fornecer casos de carga e combinações de cargas com parâmetros de cálculo globais individuais.