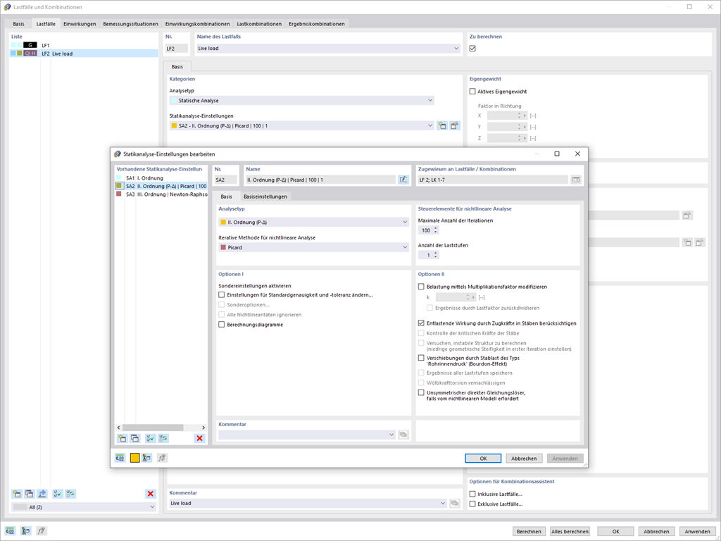
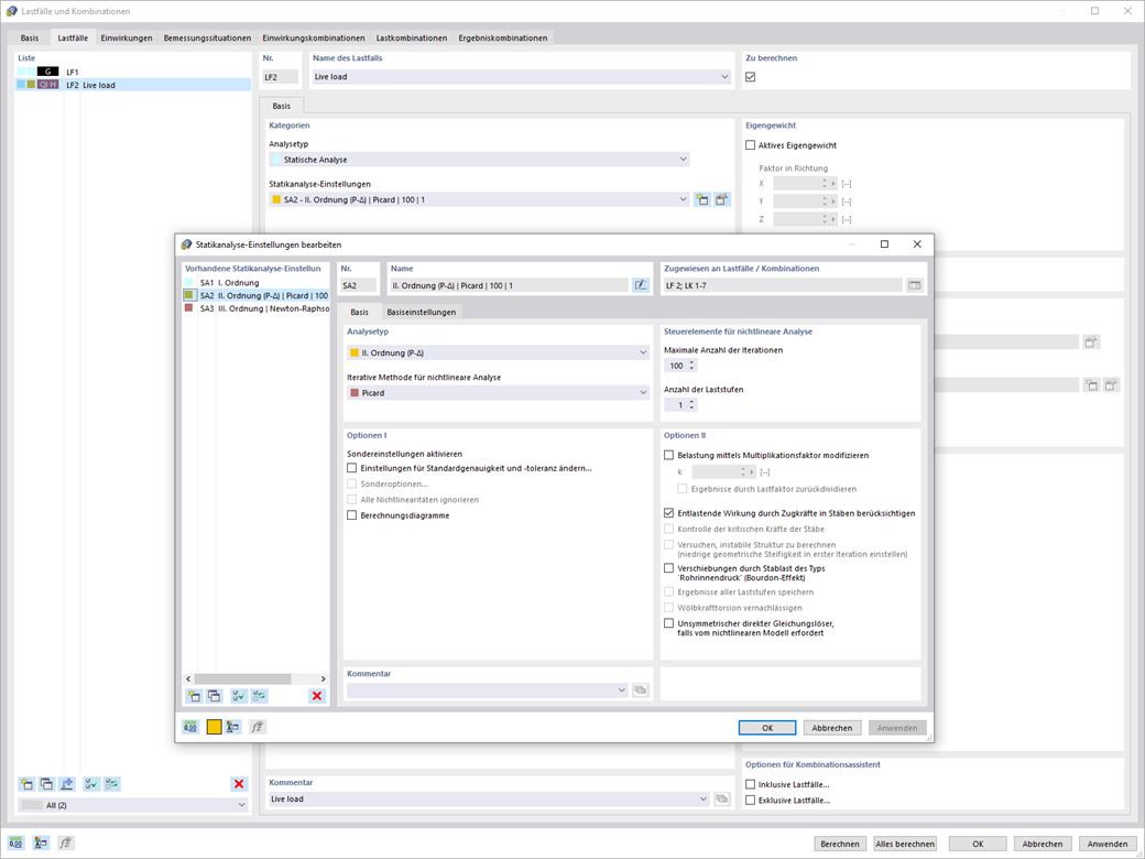
Über die neue Statikanalyse-Einstellung können Sie nun Lastfälle und Lastkombinationen mit individuellen globalen Berechnungsparametern versehen.
Individuelle globale Berechnungsparameter für Lastfälle und Lastkombinationen
;
Registrieren Sie sich für das Dlubal-Extranet, um die Software optimal zu nutzen und exklusiven Zugang zu Ihren persönlichen Daten zu erhalten.
Registrieren Sie sich für das Dlubal-Extranet, um die Software optimal zu nutzen und exklusiven Zugang zu Ihren persönlichen Daten zu erhalten.
Registrieren Sie sich für das Dlubal-Extranet, um die Software optimal zu nutzen und exklusiven Zugang zu Ihren persönlichen Daten zu erhalten.
Über die neue Statikanalyse-Einstellung können Sie nun Lastfälle und Lastkombinationen mit individuellen globalen Berechnungsparametern versehen.