820x
002381
2022-03-31

Расчёт деревянных конструкций | Подробная документация по выполненным расчётным проверкам

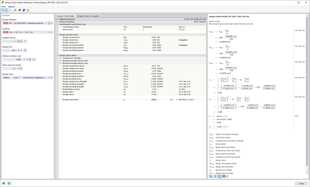
Dlubal Software все немного упрощает. Наглядно отображаются выполненные расчетные проверки норматива. Критерий расчета определяется для каждой расчетной проверки. Кроме того, программа предоставляет структурированные подробности расчёта, включая исходные значения, промежуточные и конечные результаты. Информационное окно в подробностях расчета показывает процесс расчёта с применяемыми формулами, источниками нормативов и результатами в мельчайших подробностях.



;