820x
002381
2022-03-31

Dimensionamento de estruturas de madeira | Documentação detalhada das verificações realizadas

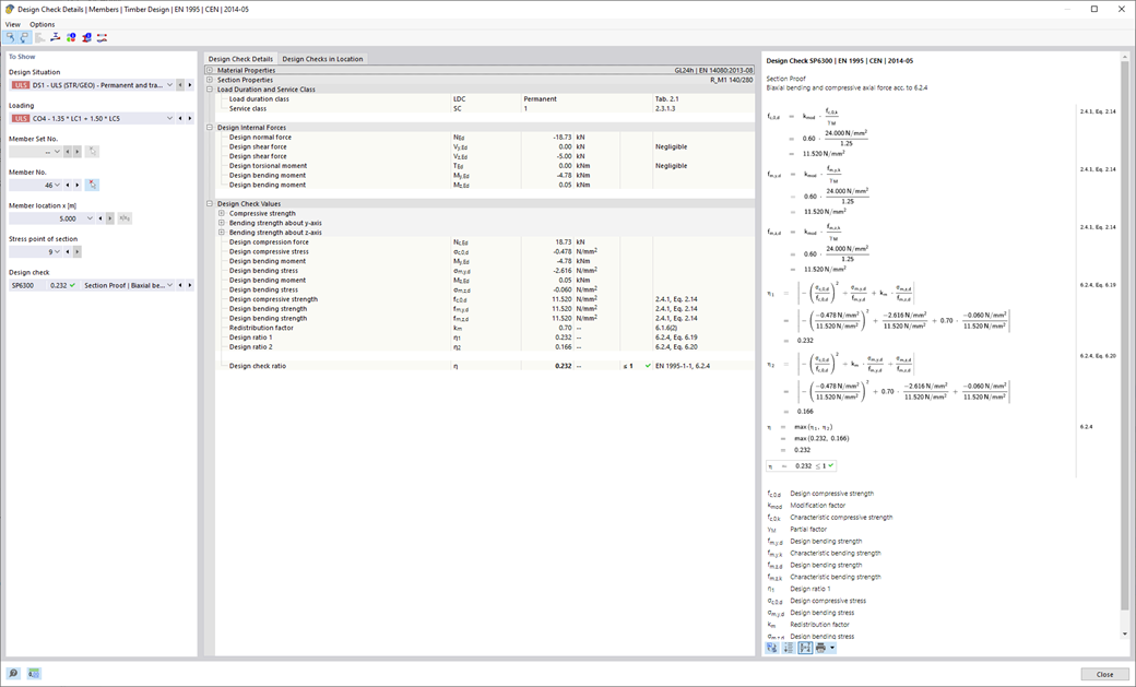
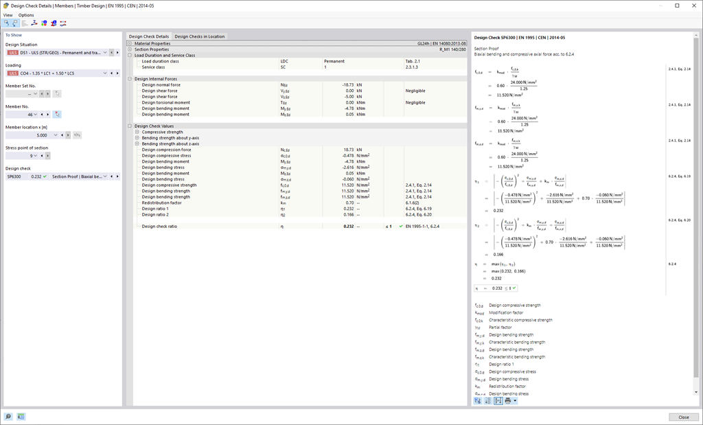
O software da Dlubal simplesmente torna tudo um pouco mais fácil. As verificações realizadas da norma de dimensionamento são apresentadas de forma clara. Para cada verificação, é determinado um critério de dimensionamento. Além disso, o programa fornece os detalhes de dimensionamento exibidos de forma estruturada, incluindo os valores iniciais, os resultados intermédios e os resultados finais. Uma janela de informação nos detalhes de dimensionamento apresenta o processo de cálculo com as fórmulas aplicadas, as fontes padrão e os resultados em detalhe.



;