820x
002381
31-03-2022

Cálculo de madera | Documentación detallada de las verificaciones de diseño realizadas

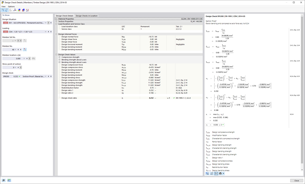
Dlubal Software simplemente hace que todo sea un poco más fácil. Las comprobaciones de diseño realizadas de la norma de cálculo se muestran de forma clara. Se determina un criterio de cálculo para cada comprobación de diseño. Además, el programa entrega los detalles del diseño que se muestran de forma estructurada, incluidos los valores iniciales, los resultados intermedios y los resultados finales. Una ventana de información en los detalles de cálculo le muestra el proceso de cálculo con las fórmulas aplicadas, las fuentes de la norma y los resultados con gran detalle.



;