820x
002381
2022-03-31

Verifica delle strutture di legno | Documentazione dettagliata delle verifiche nei componenti

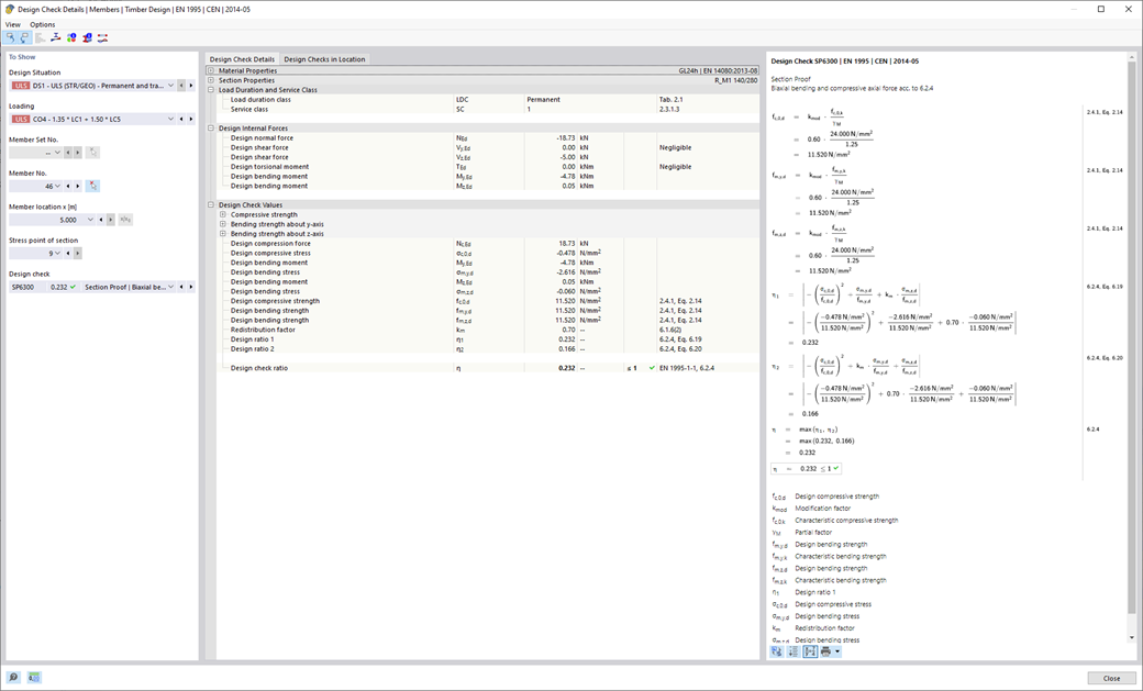
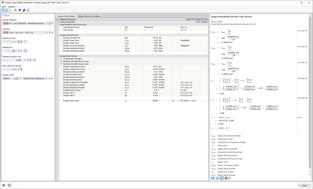
Dlubal Software rende tutto un po' più semplice. Le verifiche eseguite della norma di progetto sono visualizzate in modo chiaro. Per ogni verifica viene determinato un criterio di verifica. Inoltre, il programma fornisce i dettagli di progetto visualizzati in modo strutturato, compresi i valori iniziali, i risultati intermedi e i risultati finali. Una finestra informativa nei dettagli di progetto mostra il processo di calcolo con le formule applicate, le fonti delle norme e i risultati in grande dettaglio.



;