820x
002381
31.03.2022

Vérification du bois | Documentation détaillée des vérifications effectuées

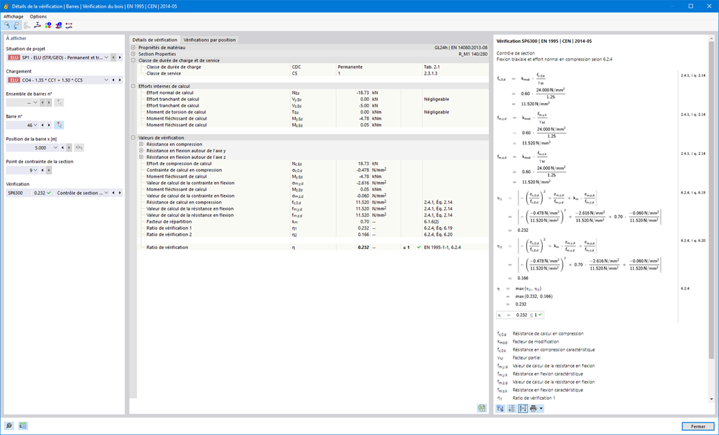
Dlubal Software vous facilite la tâche. Les vérifications effectuées selon la norme de calcul sont affichées clairement. Un critère de calcul est déterminé pour chaque vérification. De plus, le logiciel affiche des détails de calcul dans lesquels les valeurs d'entrée, les résultats intermédiaires et les résultats finaux sont organisés de manière structurée. Parmi les détails du calcul, vous pouvez voir le processus de calcul détaillé avec toutes les formules appliquées, les sources de la norme et les résultats dans une fenêtre d'informations.



;