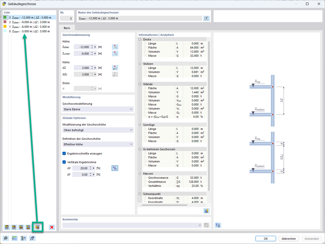
Используйте генератор этажей здания в аддоне Модель здания для автоматического создания этажей здания в зависимости от топологии модели.
Генератор этажа здания
Ссылки
;
зарегистрируйтесь во Длупал Экстранет, чтобы максимально использовать программное обеспечение и иметь эксклюзивный доступ к вашим личным данным.
зарегистрируйтесь во Длупал Экстранет, чтобы максимально использовать программное обеспечение и иметь эксклюзивный доступ к вашим личным данным.
зарегистрируйтесь во Длупал Экстранет, чтобы максимально использовать программное обеспечение и иметь эксклюзивный доступ к вашим личным данным.
Используйте генератор этажей здания в аддоне Модель здания для автоматического создания этажей здания в зависимости от топологии модели.