547x
002735
21. Dezember 2023

Gebäudegeschoss-Generierer

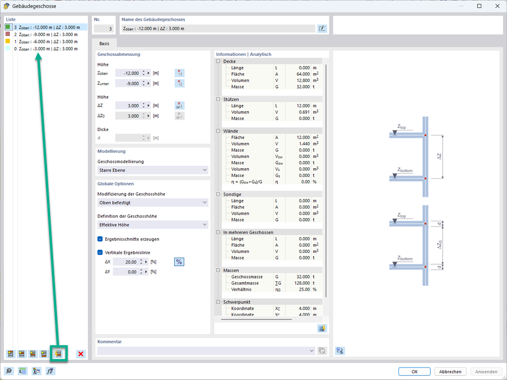
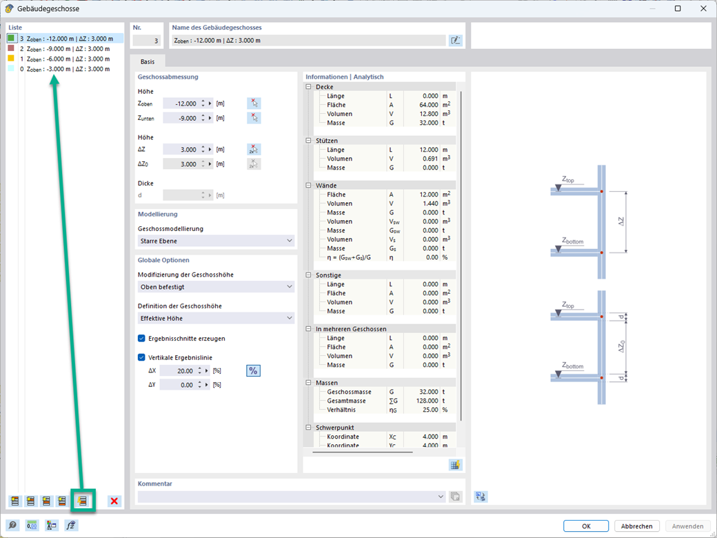
Mit dem Gebäudegeschoss-Generierer im Add-On Gebäudemodell haben Sie die Möglichkeit, automatisch Gebäudegeschosse in Abhängigkeit von der Topologie des Modells zu erstellen.


Links


;