547x
002735
21-12-2023

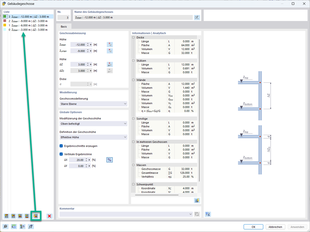
Generador de plantas de edificio

Use el generador de plantas de edificio en el complemento Modelo de edificio para crear automáticamente plantas de edificio dependiendo de la topología del modelo.


Enlaces


;