207x
002818
14. Mai 2024

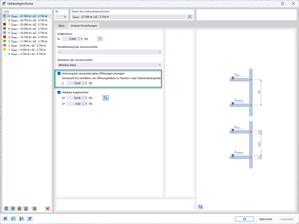
Öffnungen vernachlässigen

Öffnungen mit einer bestimmten Fläche können Sie bei der Gebäudemodellberechnung vernachlässigen. Diese Funktion lässt sich in den globalen Einstellungen der Gebäudegeschosse aktivieren. Es erscheint eine Warnmeldung, dass Öffnungen vernachlässigt wurden.



;