207x
002818
14.05.2024

Négliger les ouvertures

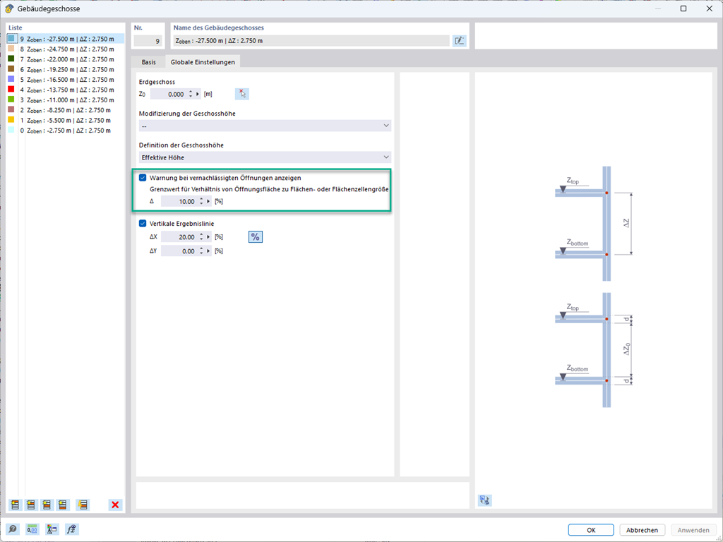
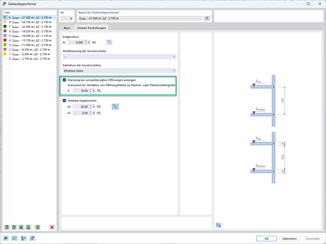
Vous pouvez négliger les ouvertures d’une certaine taille lors du calcul du modèle de bâtiment. Cette fonction peut être activée dans les paramètres globaux des étages du bâtiment. Un message d’avertissement indique que des ouvertures ont été négligées.



;