207x
002818
2024-05-14

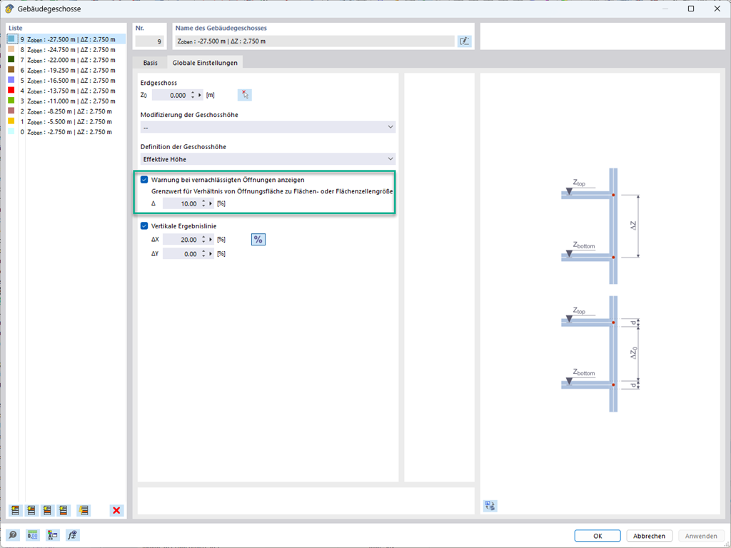
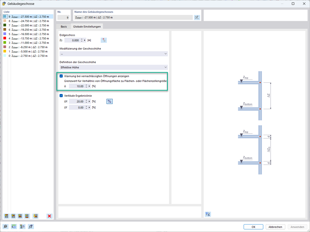
Negligenciar aberturas

Pode negligenciar as aberturas com uma determinada área no cálculo do modelo do edifício. Esta função pode ser ativada nos Parâmetros globais dos pisos do edifício. Aparece uma mensagem de aviso a informar que as aberturas foram negligenciadas.



;