699x
002850
2024-07-24

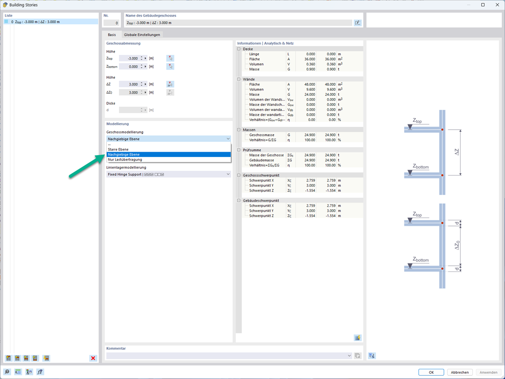
Tarcza podatna do modelowania kondygnacji

Do modelowania kondygnacji, w przypadku płyt można wykorzystać opcję "Tarcza podatna".

Zasadniczo ta opcja modelowania wybiera to samo podejście, co w przypadku modelowania kondygnacji typu "Sztywna przepona". W przeciwieństwie do sztywnej przepony, sprzężenie węzłowe nie jest przeprowadzane od środka ciężkości do każdego węzła ES. W ten sposób możliwe jest uwzględnienie elastyczności płyty.



;