94x
005014
2024-08-14

FAQ 005594 | 如何在进行挠度计算时从NBC荷载组合中排除自重?

问题:
如何在进行挠度检查时从NBC荷载组合中排除自重?

答案:
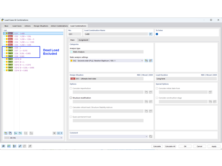
根据表 4.1.3.4 注 (1)。 NBC 2020 中第 4.3 节所列规范中规定的自重挠度 D,允许不包括在内。

在 RFEM 中,这个排除可以通过编辑''组合向导''选项自动完成(图01)。 用户可以在【标准选项】选项卡中勾选“'''不包括自重'''”选项。

不考虑自重的正常使用荷载组合如图02所示。

请注意:
要保留总变形/永久变形的包括自重的荷载组合,您可以使用不同的组合向导创建额外的设计状况。



;