- 解决方案
- 支持的结构设计规范
- 德国规范 (DIN)
德国标准 (DIN)
规则和规范非常重要。您打算在哪里规划您的项目,您需要注意什么?在国际标准方面,Dlubal 软件是全球客户的可靠伙伴。RFEM 和 RSTAB 集成了大量标准,对应的附加模块可协助您对钢结构、钢筋混凝土和木结构进行设计。在这里,您将获得有关各国程序中可用标准的概览。
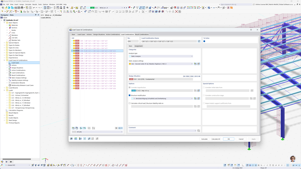
RFEM 6 和 RSTAB 9 的组合自动生成
Dlubal 程序专注于高效和简便的工作。因此,RFEM 6 和 RSTAB 9 可以根据 DIN EN 1990、DIN EN 1991-1-1 以及其他国际标准自动生成作用和荷载组合以及设计情况。这是根据相应的组合表达式完成的。例如,您还可以在一个设计简洁明了的窗口中复制或添加荷载工况。此外,荷载工况和组合也可以简单地在表格中进行管理。
根据 DIN EN 1992-1-1 使用 RF-CONCRETE 或 CONCRETE 模块进行钢筋混凝土板与钢筋混凝土结构的设计
确保您的混凝土结构根据德国标准的强度和稳定性。RFEM 6 / RSTAB 9 的 混凝土设计 附加模块支持按 DIN EN 1992-1-1 进行钢筋混凝土设计,通过精确和高效的承载能力和变形计算实现。
软件考虑了所有相关因素,包括材料性能、荷载和几何要求。通过与 RFEM 6 / RSTAB 9 的集成,工程师可以确保符合规范要求,并最大化钢筋混凝土构件的设计质量。
基于 DIN EN 1993-1-1 的钢结构规范设计
确保您的建筑结构在负载下仍然保持稳定。使用 RFEM 6 / RSTAB 9 的 Stahlbemessung 附加组件,您可以根据 DIN EN 1993-1-1 标准快速准确地对杆件和面的应力进行验证。
该软件帮助您考虑所有重要因素,如负载、材料特性和几何形状,从而确保符合标准的设计。通过这种方式,您可以高效安全地规划钢结构,始终符合标准的规定。
根据 DIN EN 1995-1-1 的正面板层(Ply)和胶合木(BSH) 结构设计
根据德国标准设计木结构,RFEM 6 / RSTAB 9 的附加组件木材设计是理想的解决方案。它可以轻松准确地设计木构件,包括交叉层压木材 (CLT) 结构。
此附加组件承担与结构安全性、稳定性、适用性和防火有关的所有必要验证——快速、准确且完全符合标准要求。因此,您可以有效且符合标准地规划木结构项目。
根据 DIN EN 1998-1 的抗震设计
使用这些附加组件,以确保您的建筑始终建立在安全的基础上。
Modalanalyse附加组件适用于RFEM 6 / RSTAB 9,能够帮助您确定固有频率和固有形式。
在RFEM 6 / RSTAB 9的反应谱分析附加组件中,您可以通过多模态反应谱分析进行地震分析。其中包括实施NTC 2018规范。