- 解决方案
- 支持的结构设计规范
- 意大利规范 (NTC)
意大利法规 (NTC)
规则和标准是重要的。您计划在哪里进行项目,您需要注意什么?在国际标准方面,Dlubal 软件是全球客户值得信赖的合作伙伴。RFEM 和 RSTAB 集成了多个标准,相应的附加模块可以进行钢结构、钢筋混凝土和木结构的设计。在这里,您可以获得各个国家程序中可用标准的概览。
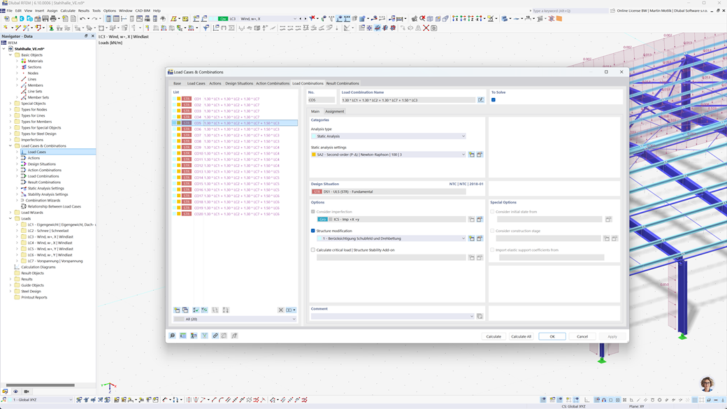
RFEM 6 和 RSTAB 9 中的组合自动生成
Dlubal 程序专注于高效和简单的工作。因此,RFEM 6 和 RSTAB 9 可以根据 NTC 2018 和其他国际标准自动生成作用和荷载组合以及设计工况。例如,您还可以在一个清晰排列的窗口中复制或添加荷载工况。此外,这些荷载工况和组合也可以在表格中轻松管理。
根据 NTC 2018 的抗震设计
使用这些附加组件,以确保您的建筑物始终处于安全的基础上。
RFEM 6 / RSTAB 9 的模态分析附加组件 允许您确定固有频率和振型。
在 RFEM 6 / RSTAB 9 的反应谱分析附加组件 中,您可以使用多模态反应谱分析执行地震分析。包括 NTC 2018 标准在内的多个标准已被实施。
钢结构设计(根据 NTC 2018)
确保您的钢结构项目符合国家标准,确保安全和合规。钢结构设计附加模块适用于 RFEM 6 / RSTAB 9,根据意大利标准《建筑技术规范》(NTC 2018),执行所有与结构安全、稳定性、变形和耐火性相关的设计检查。
无论您是在设计工业厂房、商业建筑还是定制钢结构,附加模块均支持按 NTC 要求进行极限状态和使用极限状态检查。
根据 NTC 2018 的木结构和正交胶合木结构设计
如果您根据意大利法规设计木结构,RFEM 6 / RSTAB 9 的木结构设计附加模块是合适的解决方案。它允许根据建筑施工技术规范(NTC 2018)进行木构件的设计,包括交叉层压木材(CLT)结构。
该附加模块执行必要的设计检查以确保结构安全性、稳定性、适用性和耐火性——快速、准确,并完全符合 NTC 要求。