- 解决方案
- 支持的结构设计规范
- 澳大利亚规范(AS)
澳大利亚规范 (AS)
规则和标准是重要的。您计划在哪里进行项目,您需要注意什么?对于国际标准,Dlubal 软件是来自世界各地客户的可靠伙伴。在 RFEM 和 RSTAB 中集成了众多标准,相应的附加组件使您能够进行钢、钢筋混凝土和木结构的设计。
在这里,您将获得一份关于程序中哪些国家的标准可用的概览。
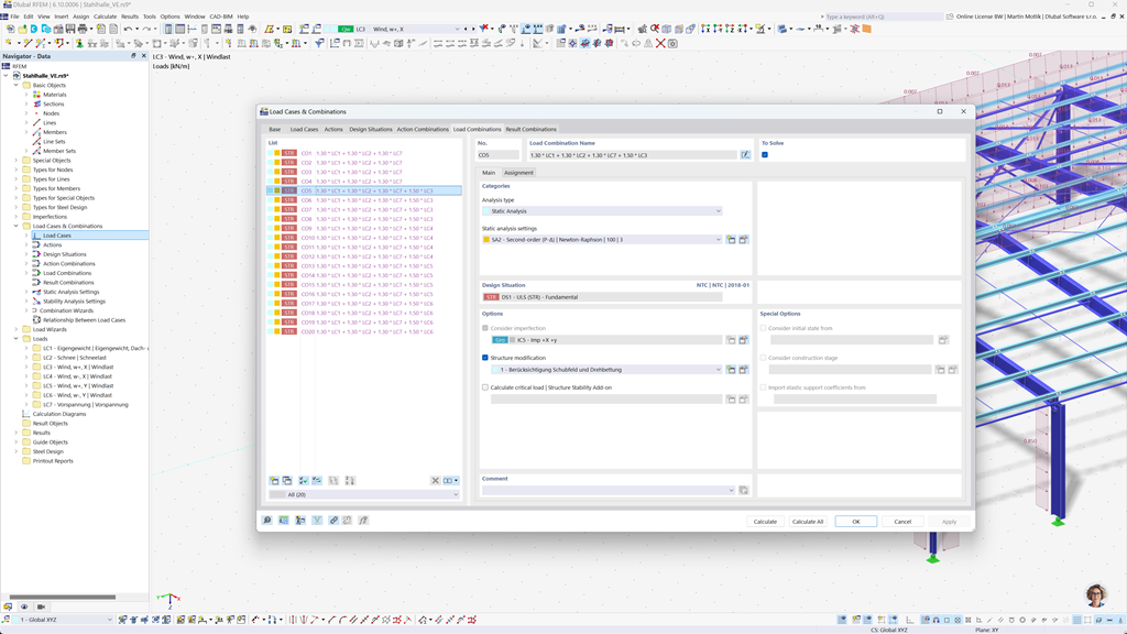
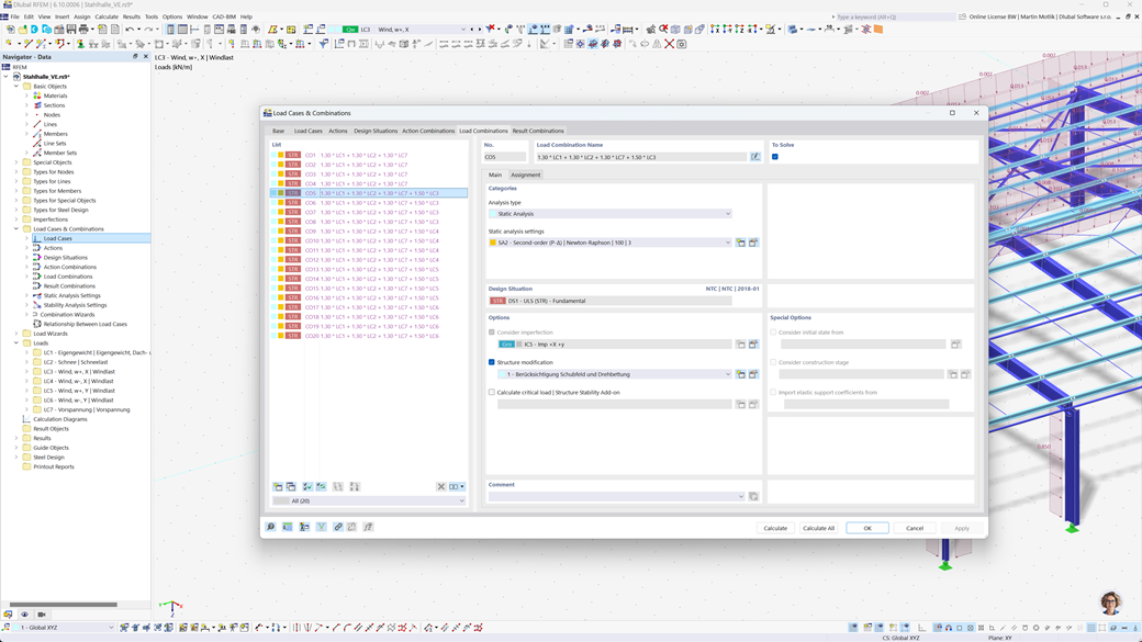
RFEM 6 和 RSTAB 9 中组合的自动生成
使用功能强大的静力计算程序RFEM 6和RSTAB 9,创建荷载和结果组合变得非常简单和高效。这些程序允许您根据澳大利亚标准AS/NZS 1170.0自动生成所有必需的组合。
通过这种自动化功能,您不仅节省了宝贵的时间,还确保您的计算符合当前标准要求并精确执行。
钢结构设计(根据 AS 4100)
设计您在澳大利亚的钢结构。当涉及到结构安全时,您可以依靠RFEM 6 / RSTAB 9的钢结构设计附加模块。该模块根据澳大利亚标准AS 4100执行构件的极限状态和使用状态设计检查。
该模块考虑了澳大利亚钢结构设计和评估的所有相关要求和具体法规,包括荷载和安全系数。此外,它还提供高效的计算和详细的输出结果,以确保符合澳大利亚标准。
AS 1720 木结构设计
如果您按照澳大利亚标准设计木结构,RFEM 6 / RSTAB 9 的 木结构设计 附加组件是正确的解决方案。它允许根据 AS 1720 进行木构件设计。
该附加组件执行所有必要的设计检查,以确保结构安全性、稳定性、适用性和耐火性——快速、准确,并完全符合 AS 1720 要求。
根据 AS 1170.4 的抗震设计
使用这些附加模块,以确保您的建筑始终稳固。
RFEM 6 / RSTAB 9 的模态分析附加模块允许您确定固有频率和模态形状。
在RFEM 6 / RSTAB 9 的反应谱分析附加模块中,您可以使用多模态反应谱分析进行地震分析。 AS 1170.4 标准等是其中实现的标准之一。