- 解决方案
- 支持的结构设计规范
- 俄罗斯规范 (SP)
俄罗斯规范 (SP)
规则和规范很重要。您在哪里计划您的项目,您需要注意什么?在国际规范方面,Dlubal 软件为全球客户提供可靠的支持。在 RFEM 和 RSTAB 中集成了众多规范,相应的附加模块可用于钢、钢筋混凝土和木结构的设计。在这里,您可以获得有关各国可用规范的概述。
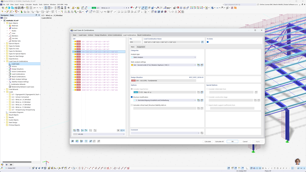
RFEM 6 和 RSTAB 9 中组合的自动生成
如果您计划在俄罗斯的建筑物,Dlubal 结构分析软件将为您提供全面支持。使用 RFEM 6 和 RSTAB 9,您可以根据俄罗斯规范 SP 20.13330 自动创建载荷和结果组合。
这些功能强大的程序帮助您高效地执行俄罗斯建筑规范的复杂要求,并快速无误地进行计算。您将受益于用户友好的合规解决方案,它既简化您的工作,又保证最高精度。
脊柱
附加功能混凝土设计用于 RFEM 6 / RSTAB 9,当您根据俄罗斯标准 SP 63.13330 设计钢筋混凝土的杆、柱和面时,为您提供了出色的支持。
借助此强大的扩展功能,您可以高效、合规地设计钢筋混凝土结构,确保其符合俄罗斯建筑规范。软件简化了计算过程,让您可以依赖于精准和安全的结果。
根据 SP 16.13330 的钢结构设计
Dlubal 软件为您提供了多种有用的附加组件,方便您的工作。其中一个附加组件是 RFEM 6 / RSTAB 9 的 钢结构设计。它使您能够根据俄罗斯规范 SP 16.13330 进行极限状态和使用性状态的杆件验证。
使用此附加组件,您可以高效且符合规范地设计钢结构,以确保它们符合俄罗斯建筑规范的具体要求。软件支持您进行精确可靠的计算。