- 解决方案
- 支持的结构设计规范
- 巴西规范 (NBR)
巴西规范 (NBR)
规则和标准非常重要。您计划在何处开展您的项目,并需要注意哪些事项?在国际规范方面,Dlubal 软件是全球客户值得信赖的得力助手。RFEM 和 RSTAB 中已内置众多规范。通过相应的模块,您可以对钢结构、钢筋混凝土结构和木结构进行设计计算。
以下是各国家/地区在软件中可用的标准概览。
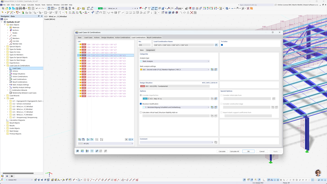
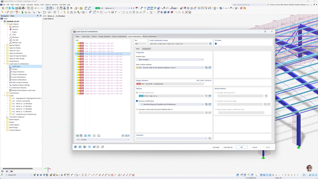
RFEM 6 和 RSTAB 9 中组合的自动生成
使用功能强大的结构分析程序 RFEM 6 和 RSTAB 9,可以轻松高效地创建荷载组合和结果组合。这些程序使您能够根据巴西标准 NBR 8681 自动生成所有必需的组合。
通过此自动化功能,不仅节省了宝贵的时间,还确保您的计算符合当前标准要求并精确执行。
根据 ABNT NBR 8800 进行钢结构设计
在巴西,钢杆件的承载能力极限状态和正常使用极限状态按照 ABNT NBR 8800:2024 标准进行计算。借助 Dlubal 软件,您可以轻松且精确地完成这些验算。
RFEM 6 / RSTAB 9 的 Stahlbemessung 附加模块使您能够按照巴西标准高效地进行钢结构设计,并确保满足规范的所有相关要求。这样,您就可以依据现行巴西法规快速且可靠地规划您的项目。
根据 NBR 7190 的木结构设计
巴西木结构规范 NBR 7190 无缝集成到 Dlubal 软件中。通过 RFEM 6 / RSTAB 9 的 木材设计 附加模块,您可以简单高效地根据该规范进行木结构的承载力和适用性的必要验证。这样可以确保您的项目符合巴西标准并得到最佳设计。