- 解决方案
- 支持的结构设计规范
- 加拿大规范 (CSA)
加拿大规范 (CSA)
规则和标准非常重要。您计划在哪里开展您的项目,您需要注意什么?在国际标准方面,Dlubal 程序是来自世界各地客户可靠的伴侣。您可以在 RFEM 和 RSTAB 中找到许多集成的标准,相应的附加功能使您能够对钢结构、钢筋混凝土和木结构进行设计。您可以在此处获得有关各国程序中可用标准的概览。
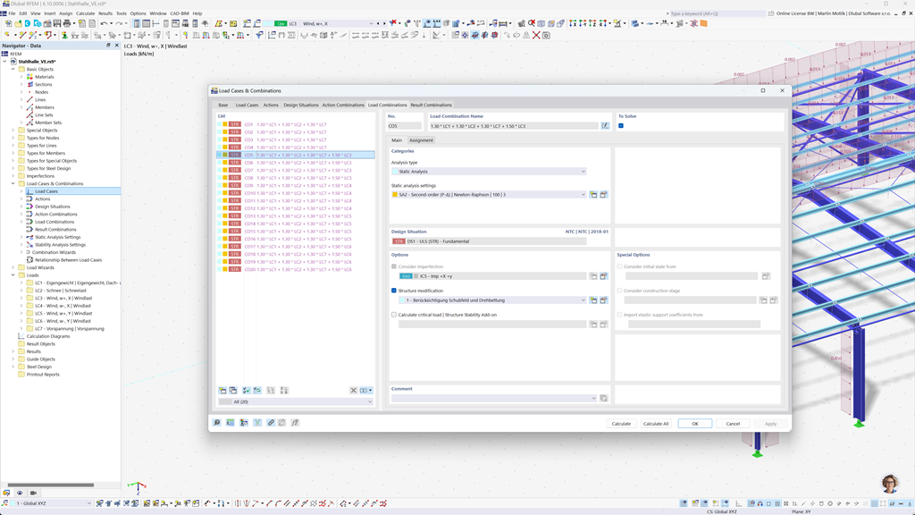
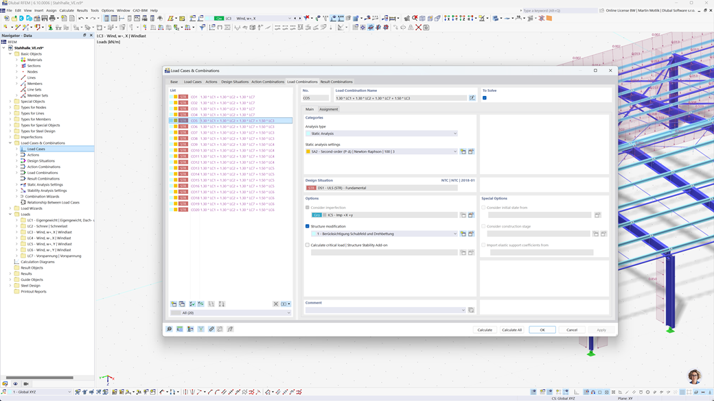
RFEM 6 和 RSTAB 9 中组合的自动生成
如果您在加拿大设计建筑物,Dlubal 结构程序为您提供全面支持。借助 RFEM 6 和 RSTAB 9,您可以根据加拿大标准 CAN/CSA 及 NBC(National Building Code of Canada)完全自动化地创建荷载和结果组合。
这些强大的程序帮助您有效地实现加拿大建筑法规的复杂要求,快速且无误地进行计算。您可以受益于一个用户友好的、符合规范的解决方案,它不仅令您的工作更加轻松,同时也确保最高的准确性。
根据 CSA A23.3 的钢筋混凝土板和梁的设计
使用Dlubal程序,按规范建造钢筋混凝土结构物不再是挑战。RFEM 6和RSTAB 9中的混凝土设计提供了加拿大规范CSA A23.3。凭借这一强大的解决方案,您可以确保您的钢筋混凝土结构符合加拿大最高标准。
这些程序使您能够全面分析和设计杆件及面板,同时考虑所有相关负载和要求。这样,您可以有效地按规范规划项目,而不在安全性和准确性上妥协。
钢结构设计按照 CSA S16 / CSA S136
对于RFEM 6 / RSTAB 9的附加组件钢设计为您提供了在钢杆的承载力极限状态和使用极限状态下进行验证的全面解决方案。它基于加拿大标准CSA S16,能够对您的钢结构进行精确且符合标准的设计。此外,您还可以根据加拿大标准CSA S136设计冷弯薄壁钢型材,并考虑CSA S16针对地震灾害地区的地震要求。
这款功能强大的软件帮助您确保您的钢结构项目符合最高的加拿大安全要求,同时确保高效、可靠的执行。
根据 CSA S157-17 (R2022) 的铝合金结构设计
在 Dlubal 软件的帮助下,根据标准设计铝结构毫无难度。加拿大标准 CSA S157-17 (R2022) 可用于 RFEM 6 中精确的铝设计。通过这个强大的解决方案,你可以确保你的铝结构符合最高的加拿大标准。
这些程序允许对自定义截面进行全面分析和完整设计,包括局部屈曲校核。你可以高效地进行带腹板加劲的平腹板的剪切设计,同时安全地考虑腹板破坏。
根据 CSA O86 的木结构设计
您在建筑项目中使用木材吗?RFEM 6 / RSTAB 9 的附加模块 Holzbemessung 为您的木材杆件设计提供全面的解决方案。它根据加拿大标准 CSA O86 进行承载能力、稳定性、适用性和防火方面的所有必要验证。
这款强大的软件帮助您高效、安全地规划木结构,确保考虑相关的加拿大标准并提供精确的计算。
根据 NBC 进行抗震设计
使用这些附加组件,您即使在地震中也始终处于安全状态。RFEM 6 / RSTAB 9 的 模态分析 附加组件可以让您精确地确定结构的自振频率和模态形状,从而分析建筑物的动态行为。
在 RFEM 6 / RSTAB 9 的 反应谱法 附加组件中,您可以通过多模态反应谱法进行详细的地震分析。其中,完全集成了加拿大标准 NBC(加拿大国家建筑规范),因此您可以根据规范安全地对抗震负荷进行项目设计。
基于 CSA O86 的多层结构设计 (如层板、正交胶合木)
使用附加模块多层板(例如胶合层积材,CLT),您可以精确定义如交叉层压木材(CLT)等复杂的多层面结构。在定义结构后,您可以直接在附加模块“木材设计”中进行设计,此过程中会考虑加拿大规范CSA O86。
这一强大的解决方案可以进行符合标准的计算,确保您的多层木结构的稳定性和安全性。这样,您便可以高效地按照最高的加拿大标准规划您的项目。