- 解决方案
- 支持的结构设计规范
- 美国规范 (AISC, ACI, AWC, ADM, ASCE 7, IBC)
美国标准 (AISC, ACI, AWC, ADM, ASCE 7, IBC)
规则和规范很重要。您计划在哪里进行项目,并需要注意什么?在国际标准方面,Dlubal 软件为来自世界各地的客户提供了可靠的伴侣。在 RFEM 和 RSTAB 中集成了众多标准,通过相应的附加模块可以进行钢、钢筋混凝土和木结构的设计。这里为您提供了各个国家的程序中可用的规范概览。
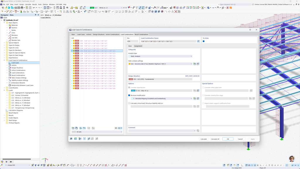
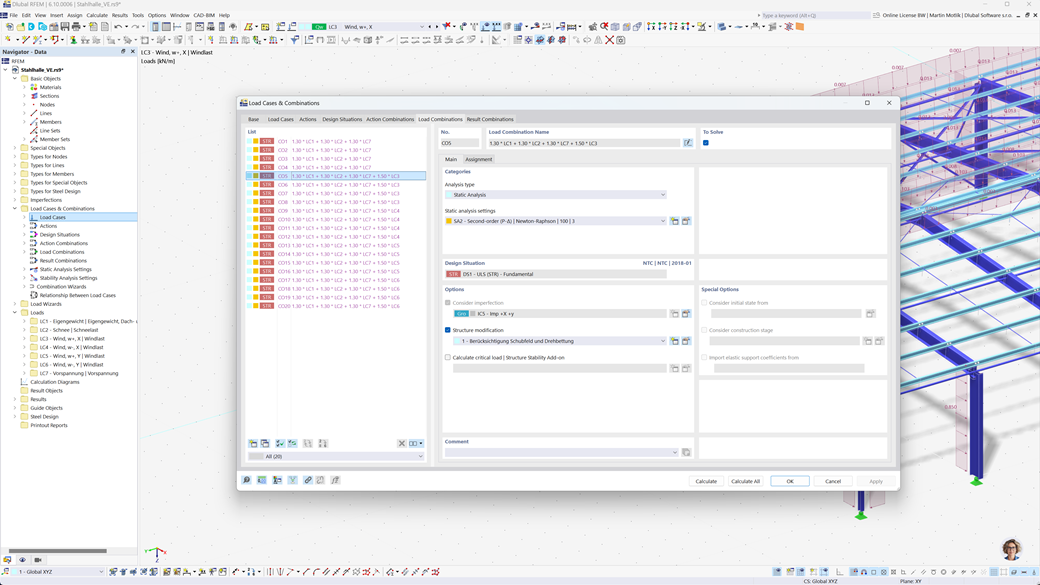
RFEM 6 和 RSTAB 9 中组合的自动生成
计划在美国建造您的结构?那么您来对地方了。在 RFEM 6 和 RSTAB 9 中,您可以根据美国标准如 ASCE/SEI 7、ASCE/SEI 7 (NDS)、ACI 318 和 IBC 自动生成载荷和结果组合。这些标准涵盖了在美国进行结构计算和设计所需的各种要求。
根据这些标准自动组合载荷和结果可以简化特定要求的遵从,节省时间,减少复杂计算和手动输入。您可以确保您的设计既高效又符合标准,而无需担心各个荷载工况组合的细节。
RLCSA 使用 ACI 318 对毛面叠合层板和钢筋混凝土结构的优化设计与分析
在处理钢筋混凝土时,RFEM 6 / RSTAB 9 的附加模块 混凝土设计 将为您提供全面支持。通过该扩展,您可以根据美国钢筋混凝土规范 ACI 318 有效地设计钢筋混凝土的杆件、柱和面。这一规范在国际上得到广泛认可,确保您的结构满足对稳定性、安全性和可持续性的最高要求。
通过这一解决方案,您可以确保您的钢筋混凝土结构得到最佳设计,同时符合现行法规。无论是简单还是复杂的构件,该附加模块都为您提供符合美国要求的完整和精确设计。
根据 AISC 360、AISC 341 和 AISI S100 的钢结构设计
对于RFEM 6 / RSTAB 9的附加功能钢设计, 根据美国规范ANSI/AISC 360,进行钢杆的极限状态承载能力和使用性验证。此规范确保您的钢结构的安全性和承载能力。
此外,该附加功能还允许根据美国规范AISI S100对冷成型钢型材进行设计,并考虑对地震多发地区的AISC 341地震要求。因此,您可以在用户友好的环境中进行所有相关验证。
通过此解决方案,确保您的钢结构符合最高的安全标准。
根据 ANSI/AWC NDS 2025 的木梁设计
附加组件木材设计使您能够根据美国标准ANSI/AWC NDS 2025精确执行承载力、使用性和防火性能验证。它提供了一种用户友好的解决方案来计算和验证木结构,确保符合所有相关的安全和性能要求。
通过此软件,您可以确保您的木结构项目符合最新的规范和标准——这是依赖美国法规的工程师的理想解决方案。
根据 IBC 和 ASCE/SEI 7 的抗震设计
使用这些强大的附加组件,您可以快速准确地确保您的结构在极端条件下的安全固定。
附加组件RFEM 6 / RSTAB 9 的模态分析能够计算固有频率和模态形状,以准确捕捉建筑物的动态行为。
通过附加组件RFEM 6 / RSTAB 9 的反应谱法,您可以基于多模态反应谱法进行全面的地震分析。分析过程中考虑了美国规范 IBC 和 ASCE/SEI 7,以最佳方式为您的结构准备抗震负荷。
根据 ANSI/AWC NDS 的多层板(如层压板、交错层板)设计
通过附加模块多层面(例如,层压板,BSP),您可以精确定义复杂的多层面结构,如交错层压木板(BSP),并在附加模块“木材设计”中根据美国标准ANSI/AWC NDS进行这些面的设计计算。这确保了您的多层木结构满足安全性和稳定性的最高要求。
按 ADM 2020 铝合金结构设计
RFEM 6 / RSTAB 9 的 铝设计附加组件提供了按照美国标准 ADM 2020 进行铝结构设计的全面解决方案。
这个功能强大的工具支持铝构件在极限承载能力状态 (ULS) 和使用性极限状态 (SLS) 的设计。通过该附加组件,您可以可靠地进行各种类型铝结构的详细计算,确保您的设计满足所需的安全性、耐久性和性能标准。
根据 NDS 对间接的木连接的设计
对于钢材和木材的连接,附加模块 RF-/JOINTS Holz - Stahl zu Holz 为 RFEM 5 / RSTAB 8 提供了理想的解决方案。因此,您可以根据美国标准 ANSI/AWC NDS (LRFD 和 ASD) 可靠地设计通过钢板间接连接的接头。这样可以确保您的连接具有最佳的尺寸和安全性。
该模块考虑了所有相关的荷载和要求,以实现精确和高效的设计。利用用户友好的界面,可以快速无误地计算您的木-钢连接。
根据 ASME B31.1 和 ASME B31.3 的管道应力分析
在 RFEM 5 / RSTAB 8 中,RF-PIPING Design 为您提供了一种可靠的解决方案,以精确测量和分析管道。该模块可以计算管道中的当前应力,并与 ASME B31.1 和 ASME B31.3 标准的允许应力进行比较。通过这种方式,您可以确保管道系统的结构完整性,并及早识别潜在的危害。
通过用户友好的界面和高效的计算方法,您可以节省宝贵的时间,避免在规划过程中出现错误。依靠 RF-PIPING Design,您可以合规且安全地设计管道。