- 解决方案
- 支持的结构设计规范
- 中国规范 (GB, HK)
中国规范(GB, HK)
规则和标准很重要。您在哪里规划您的项目,您需要注意什么?对于国际标准,Dlubal 程序是来自全球客户的可靠伴侣。在 RFEM 和 RSTAB 中集成了众多标准,相应的附加组件使您能够评估钢、钢筋混凝土和木结构。在这里,您可以获得程序中针对各个国家可用标准的概览。
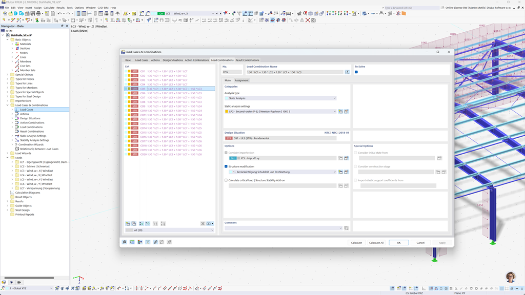
RFEM 6 和 RSTAB 9 中组合的自动生成
使用 RFEM 6 和 RSTAB 9 软件,您可以根据中国标准 GB 55001、GB 55002、GB 50009、GB 50011 和 GB 50068 自动生成荷载和结果组合。
这些强大的工具帮助您高效地实现中国建筑规范的复杂要求,并使您的计算精确且符合标准。这样,您可以快速、安全地规划项目,并遵循现行标准。
根据 GB 50017、GB 50018、GB 51022 和 GB 51249 的钢结构设计
RFEM 6 / RSTAB 9 的附加功能“钢设计”允许根据中国标准 GB 50017、GB 50018、GB 51022 和 GB 51249 执行杆件的极限状态和使用状态的强度证明。因此,您可以根据中国建筑规范的具体要求,精确且符合标准地设计钢结构。
该解决方案帮助您确保项目的安全性和效率,同时在您的规划中实施相关的当地标准。
按照 GB 50005 或 GB/T 50708 的木结构设计
RFEM 6 / RSTAB 9 的 木材设计 附加组件提供了一个广泛且多功能的解决方案,它结合了多种附加元素。 其中包括根据中国规范 GB 50005 和 GB/T 50708 所需的木材杆件的承载能力、稳定性、使用性和防火证明。
这款功能强大的软件帮助您精确且符合法规地规划木结构项目,并确保符合中国建筑规范的所有相关要求。
按照 GB 50011 进行抗震设计
RFEM 6 / RSTAB 9 的 模态分析 附加模块使您能够轻松地确定结构的自振频率和振型,以精确分析其动态行为。
在 RFEM 6 / RSTAB 9 的 反应谱法 中,您可以使用多模态反应谱分析进行全面的地震分析。该过程完全整合了中国标准 GB 50011,使您能够根据中国地震标准的具体要求对项目进行设计。此软件帮助您可靠地确保结构的抗震安全,并按标准进行规划。
基于 GB 50429 的铝合金结构设计
RFEM 6 / RSTAB 9 的 铝结构设计附加模块为根据中国规范 GB 50429 设计铝结构提供全面的解决方案。
此强大的工具支持铝构件的极限承载能力极限状态 (ULS) 和正常使用极限状态 (SLS) 设计。通过此附加模块,您可以可靠地进行各种铝结构类型的详细计算,并确保您的结构满足所需的安全性、耐久性和性能标准。
根据 GB 50010 的钢筋混凝土杆、柱和板的设计
附加模块 GB 50010 针对 RFEM 5 / RSTAB 8 实现中国规范与现有混凝土模块的无缝集成。这样您可以根据中国建筑规范的要求精确计算钢筋混凝土的杆件、柱子和板材,并确保您的项目符合最高的安全标准。
2011年香港建筑署钢结构设计规范中的钢结构设计
Dlubal 另一个非常有帮助的附加模块是 RF-/STAHL HK 适用于 RFEM 5 / RSTAB 8。此模块使您能够根据香港屋宇署 2011 年钢结构规范进行承载能力极限状态和使用极限状态的杆件和杆组验证。这样,您可以根据香港规范的特定要求安全准确地设计您的钢结构。