94x
005014
2024-08-14

FAQ 005594 | How can I exclude the dead load in NBC load combinations when performing a deflectio...

Question:
How can I exclude the dead load in NBC load combinations when performing a deflection check?

Answer:
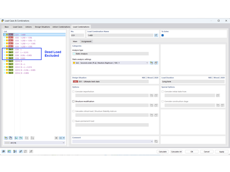
According to Note (1) to Table 4.1.3.4. of NBC 2020, deflection due to dead load, D is permitted be excluded where specified in the standards listed in Section 4.3.

In RFEM, this exclusion can be done automatically by editing the Combination Wizard option (Image 01). Under Standard Options tab, activate the “Deflection due to dead load to be excluded” option.

The serviceability load combinations without dead load are shown in Image 02.

Note:
To keep the load combinations including dead loads for the total/permanent deformation, you can create additional Design Situations with a different Combination Wizard.



;