1824x
005144
2021-12-07

Combinações para a construção de pontes rodoviárias de acordo com a EN 1991-2 no RFEM 6

O RFEM 6 contém as combinações para a construção de pontes rodoviárias de acordo com a EN 1991-2?


Resposta:

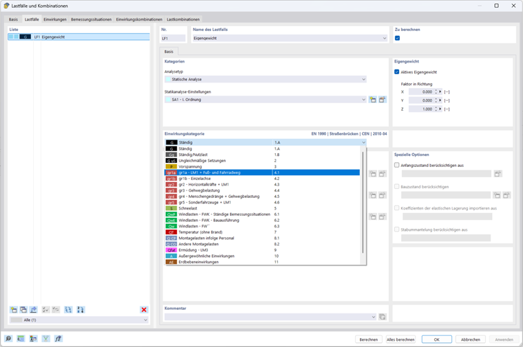
Não, ainda não. As combinações segundo a EN 1991‑2 ainda estão a ser trabalhadas. No entanto, o RFEM 6 permite abrir estruturas criadas no RFEM 5 e adotar as combinações nelas contidas. Neste contexto, um ficheiro do RFEM 5 pode ser utilizado como modelo das combinações manuais para a construção de pontes no RFEM 6, ver Figura.

Foi adicionado um exemplo a esta FAQ que contém uma entrada baseada no RFEM 5 para combinações que foram adaptadas para o dimensionamento no RFEM 6.

O modelo e o carregamento foram criados apenas para explicar as combinações. Nem o tamanho nem a disposição da carga devem ser transferidos sem verificação para os casos de carga utilizados pelo utilizador.


Downloads


;