1824x
005144
07-12-2021

Combinaciones para puentes de carretera según EN 1991-2 en RFEM 6

¿RFEM 6 incluye las combinaciones para puentes de carretera según EN 1991-2?


Respuesta:

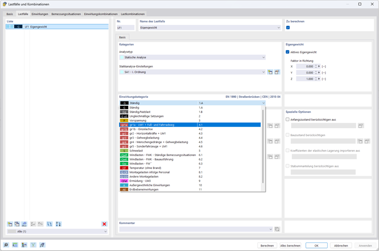
No, todavía no. An der Kombinatorik nach EN 1991-2 wird aktuell noch gearbeitet. In RFEM 6 besteht aber die Möglichkeit, eine in RFEM 5 erstellte Struktur zu öffnen und die darin enthaltenen Kombinatorik zu übernehmen. In diesem Zusammenhang kann eine RFEM 5 Datei als Vorlage für die manuelle Kombinatorik für den Brückenbau in RFEM 6 verwendet werden, siehe Bild.

Dieser FAQ wurde eine Beispiel angefügt, welches eine auf RFEM 5 basierende Eingabe zur Kombinatorik enthält, die für die Bemessung in RFEM 6 angepasst wurde.

El modelo y la carga solo se crearon para explicar la combinatoria. Ni el tamaño ni la disposición de la carga se deben transferir a sus propios casos de uso sin verificación.


Descargas


;