1823x
005144
7. Dezember 2021

Kombinatorik für den Straßenbrückenbau nach EN 1991-2 in RFEM 6

Ist in RFEM 6 die Kombinatorik für den Straßenbrückenbau nach EN 1991-2 enthalten?


Antwort:

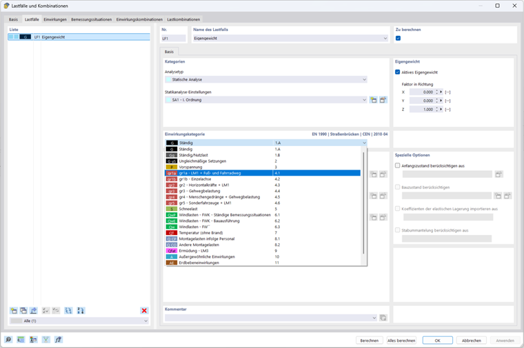
Nein, aktuell noch nicht. An der Kombinatorik nach EN 1991-2 wird aktuell noch gearbeitet. In RFEM 6 besteht aber die Möglichkeit, eine in RFEM 5 erstellte Struktur zu öffnen und die darin enthaltenen Kombinatorik zu übernehmen. In diesem Zusammenhang kann eine RFEM 5 Datei als Vorlage für die manuelle Kombinatorik für den Brückenbau in RFEM 6 verwendet werden, siehe Bild.

Dieser FAQ wurde eine Beispiel angefügt, welches eine auf RFEM 5 basierende Eingabe zur Kombinatorik enthält, die für die Bemessung in RFEM 6 angepasst wurde.

Modell und Belastung wurden nur zur Erläuterung der Kombinatorik erstellt. Weder die Größe noch die Anordnung der Belastung sollten ohne Prüfung auf eigene Anwendungsfälle übertragen werden.


Downloads


;