Answer:
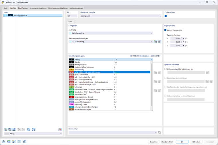
Yes, it does. For this, select the standard group "EN 1990 | Road Bridges" in "Standards I" under the base data.
Sign up for the Dlubal Extranet to get most of the software and have exclusive access to your personal data.
Sign up for the Dlubal Extranet to get most of the software and have exclusive access to your personal data.
Sign up for the Dlubal Extranet to get most of the software and have exclusive access to your personal data.
Does RFEM 6 include the combinations for road bridges according to EN 1991‑2?
Yes, it does. For this, select the standard group "EN 1990 | Road Bridges" in "Standards I" under the base data.