704x
005177
2024-11-15

КБ 001916 | Расчёт опорной плиты по норме AISC в программе RFEM 6

Предмет:
Расчёт опорной плиты по норме AISC в программе RFEM 6

Комментарий:
Расчёт опорной плиты по AISC 360 [1] и ACI 318 [2] теперь доступен в аддоне Стальные соединения. В нашей статье будет показано, каким образом можно легко смоделировать соединение с опорной плитой, и сравнить полученные результаты с примером из AISC Design Guide 1 [3].

Легенда:

Моделирование соединения опорной плиты

1) Во вкладке «Основные» назначьте новое стальное соединение соответствующему узлу. Просмотрите «конфигурацию прочности», чтобы убедиться, что настройки по умолчанию подходят, и при необходимости внесите любые корректировки (Рисунок 01).

2) Во вкладке «Компоненты» выберите «Вставить компонент в начале» и затем выберите «Опорная плита» (Рисунок 02).

3) В разделе «Параметры компонента» укажите материалы, размеры и размещение для опорной плиты, бетонного блока, раствора, анкеров и сварных швов. Также доступны варианты учета бетона с трещинами и передачи сдвига посредством трения (Рисунок 03).

Расчетные проверки по AISC 360 & ACI 318

Силы в анкерных стержнях рассчитываются на основе анализа методом конечных элементов (МКЭ), который учитывает жесткость соединительных элементов (анкерных стержней, опорных плит, бетонных блоков и т.д.). Рычажное воздействие может возникать в тех случаях, когда гибкость опорной плиты вызывает деформацию, которая увеличивает растяжение в анкерных стержнях. Данные опорные усилия также учитываются в расчете по МКЭ.

Предоставляются следующие расчетные проверки для забетонированных анкерных стержней:

  • Несущая способность опорной плиты в отверстиях для болтов, ϕ-bR-nb
  • Прочность стали анкера на растяжение, ϕ-atN-sa
  • Прочность бетона на разрыв, ϕ-cbtN-cbg
  • Прочность стали анкера на сдвиг, ϕ-avV-sa
  • Сопротивление бетона на сдвиг, ϕ-cbvV-cbg
  • Сопротивление бетона на сдвиг, ϕ-cpvV-cpg

В будущем будут добавлены следующие расчётные проверки:

  • Прочность бетона на выдавливание для анкеров 11 in ≤ h-ef ≤ 25 in
  • прочность на выдёргивание
  • Сопротивление выбросу боковой грани бетона

Также приводятся другие расчётные проверки, включая прочность бетона при сжатии, прочность сварных швов и пластическую деформацию опорных плит и стержней.

Пример

Пример 4.7-11 из AISC Design Guide 1 будет представлен для проверки результатов модели RFEM. В данном примере будет рассчитано соединение с опорной плитой для колонны W12x96, подверженной действию сжатия и момента. Опорная плита имеет толщину 2,0 дюйма с предполагаемой толщиной раствора 1,0 дюйма. Расчетная длина заделки h-ef равна 18,0 дюймов. Нагрузки и характеристики материала показаны на рисунке 04.

В нашем примере не заданы фактические размеры бетона, и предполагается, что площадь достаточна для образования конусов разрыва при растяжении анкерных стержней с учетом расстояния до края. Чтобы выполнить это предположение, будут размеры бетонного блока равны 1,5h-ef + шаг стержней +1,5h-ef (66,0 х 72,5 дюймов).
Полный процесс ввода стального соединения показан на рисунке 03.

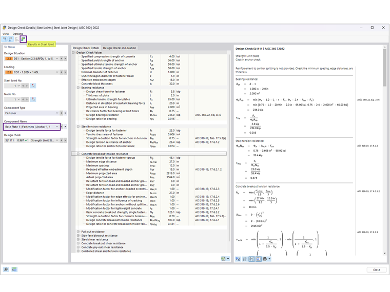
'''Результаты'''

После запуска расчета стальных соединений, результат для каждого компонента представлен в вкладке Расчетные соотношения по компонентам. Затем выберите Анкер 1,1, чтобы просмотреть подробности расчета (рисунок 05).

Подробности расчёта содержат все формулы и ссылки на нормативы AISC 360 и ACI 318 (рисунок 06). Приведено примечание об исключенных расчетных проверках для пояснения.
Затем, выберите возможность «Результаты в стальных соединениях» для графического отображения внутренних сил анкера (рисунок 07).

Результаты для AISC и стальных соединений представлены ниже, включая причины расхождений.

'''Анкера'''

'''Бетон (прочность смятия)'''

Напряжение смятия 2,21 ksi взято из примера 4.7-10 с допущением A-1 = A-2, что обеспечивает минимально возможную прочность. Площадь плиты основания была рассчитана как 22 дюймов × 24 дюйма = 528 дюймов2, что дает прочность бетона на сжатие ϕP-p =2,2 ksi × 528 дюймов2 = 1166,9 kips, при условии, что вся площадь фундаментной плиты сопротивление сжатию.

В аддоне Стальные соединения ϕP-p равно 885,7 kips. Здесь предполагается, что А-2 А-1 удовлетворяет расчетной прочности на растяжение. Кроме того, эффективная площадь плиты при сжатии = 200,438 кв.дюйма основана на МКЭ с пределом контактного напряжения, заданным в Конфигурации по прочности на 5%. Снижение этого предела (до 1%) увеличивает полезную площадь.

'''Опорная плита'''

Расчет толщины опорной плиты определяется либо опиранием, либо растяжением. По расчетам AISC, требуемая толщина, основанная на смятии, составляет 1,92 дюйма (округляется до 2,0 дюйма), что определяет расчет, в то время как толщина от растяжения рассчитывается как 0,755 дюйма.

В Стальных соединениях расчёт пластин выполняется с помощью пластического анализа, путем сравнения фактической пластической деформации с допустимым пределом 5%, указанным в Конфигурации по прочности. Опорная плита толщиной 2,0 дюйма имеет максимальную эквивалентную пластическую деформацию 0,09%, что указывает на то, что ...



;