704x
005177
15-11-2024

KB 001916 | Cálculo de placas base AISC en RFEM 6

Asunto:
Cálculo de placas base AISC en RFEM 6

Comentario:
El cálculo de la placa base según AISC 360 [1] y ACI 318 [2] ahora está disponible en el complemento Uniones de acero. Este artículo muestra cómo modelar la conexión de la placa base sin esfuerzo y comparar los resultados con un ejemplo de la guía de diseño AISC 1 [3].

Descripción:

Modelado de la conexión de la placa base

1) En la pestaña ''Datos principales'', asigne la nueva unión de acero al nudo relevante. Revise la 'Configuración de resistencia' para confirmar que la configuración predeterminada sea apropiada, realizando los ajustes necesarios (Imagen 01).

2) En la pestaña ''Componentes'', seleccione 'Insertar componente al inicio' y elija 'Placa base' (figura 02).

3) En 'Configuración del componente', especifique los materiales, dimensiones y ubicaciones para la placa base, el bloque de hormigón, la lechada, los anclajes y las soldaduras. Las opciones para considerar el hormigón fisurado y la transferencia de cortante a través de la fricción también están disponibles (Imagen 03).

Comprobaciones de diseño según AISC 360 y ACI 318

Los esfuerzos en las barras de anclaje se basan en el análisis de elementos finitos (AEF), que considera las rigideces de los elementos de conexión (barras de anclaje, placas base, bloques de hormigón, etc.). La acción de palanca puede ocurrir cuando la flexibilidad de la placa base causa una deformación que aumenta la tracción en las barras de anclaje. Estas fuerzas de palanca también se consideran en el cálculo del MEF.

Se proporcionan las siguientes comprobaciones de diseño para barras de anclaje empotradas:

  • Resistencia al aplastamiento de la placa base en los agujeros de los tornillos, ϕ-bR-nb
  • Resistencia del acero a tracción del anclaje, ϕ-atN-sa
  • Resistencia del hormigón a tracción de arranque, ϕ-cbtN-cbg
  • Resistencia del acero a cortante del anclaje, ϕ-avV-sa
  • Resistencia a cortante de arranque del hormigón, ϕ-cbvV-cbg
  • Resistencia a cortante por extracción del hormigón, ϕ-cpvV-cpg

Las siguientes comprobaciones de diseño se agregarán en el futuro:

  • Resistencia a la tracción de arranque del hormigón para anclajes con 11 in ≤ h-ef ≤ 25 in
  • Resistencia a tracción por arranque
  • Resistencia al reventón de la cara lateral del hormigón

También se proporcionan otras comprobaciones de diseño, incluida la resistencia a la compresión del aplastamiento del hormigón, la resistencia de la soldadura y la deformación plástica de las placas base y barras.

Ejemplo

Se presenta el ejemplo 4.7-11 de la guía AISC Design Guide 1 para verificar los resultados del modelo de RFEM. En este ejemplo, se calcula una conexión de placa base para un pilar W12x96 sujeto a compresión y momento. La placa base tiene un espesor de 2,0 in con un espesor de lechada asumido de 1,0 in. La longitud de empotramiento eficaz h-ef es igual a 18,0 in. Las cargas y propiedades del material se muestran en la Imagen 04.

En el ejemplo, no se dan las extensiones reales del hormigón y se supone que hay un área suficiente para que se formen los conos de ruptura de tracción de la barra de anclaje con respecto a la distancia al borde. Para satisfacer esta suposición, se utilizan las dimensiones del bloque de hormigón iguales a 1.5h-ef + separación de barras +1.5h-ef (160 cm x 180 cm).
La entrada completa para la unión de acero se muestra arriba en la Imagen 03.

'''Resultados'''

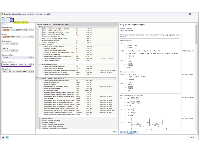
Después de ejecutar el cálculo de la unión de acero, el resultado para cada componente se presenta en la pestaña Razones de tensiones por componente. A continuación, seleccione Anclaje 1,1 para ver los detalles de la comprobación de diseño (Imagen 05).

Los detalles de la comprobación de diseño proporcionan todas las fórmulas y referencias a las normas AISC 360 y ACI 318 (Imagen 06). También se proporciona una nota sobre las comprobaciones de diseño excluidas para aclaraciones.
A continuación, seleccione 'Resultados en unión de acero' para ver los esfuerzos internos de los anclajes gráficamente (Imagen 07).

Los resultados de AISC y Uniones de acero se resumen a continuación, incluidos los motivos de las discrepancias.

'''Anclajes'''

'''Concreto (resistencia al aplastamiento)'''

La tensión de aplastamiento de 2.21 ksi se toma del ejemplo 4.7-10 con el supuesto A-1 = A-2, proporcionando la menor resistencia posible. El área de la placa base se calcula como 22 in × 24 in = 528 in2, dando una resistencia a la compresión del aplastamiento del hormigón, ϕP-p = 2,2 ksi × 528 in2 = 1166,9 kips, suponiendo que toda el área de la placa base resiste la compresión.

En el complemento Unión de acero, ϕP-p es 885,7 kips. Aquí, se supone que A-2 A-1 satisface la resistencia a tracción de arranque. Además, el área eficaz de la placa base en compresión = 200,438 in2 se basa en el análisis por elementos finitos con un umbral de tensión de contacto establecido en el 5 % en la configuración de resistencia. La reducción de este umbral (hasta un 1 %) aumenta el área eficaz.

'''Placa base'''

El cálculo del espesor de la placa base se rige por la interfaz de apoyo o de tracción. Según los cálculos de AISC, el espesor requerido basado en el aplastamiento es de 1,92 in (redondeado a 2,0 in), que controla el cálculo, mientras que el espesor de la tracción se calcula como 0,755 in.

En las Uniones de acero, el cálculo de la placa se realiza utilizando el análisis plástico comparando la deformación plástica real con el límite admisible del 5% especificado en la Configuración de la resistencia. La placa base de 2,0 pulgadas de espesor tiene una deformación plástica máxima equivalente de 0,09%, lo que indica que...



;