704x
005177
15. November 2024

KB 001916 | Bemessung von Fußplatten nach AISC in RFEM 6

Thema:
Bemessung von Fußplatten nach AISC in RFEM 6

Kommentar:
Jetzt können im Add-On Stahlanschlüsse auch Fußplatten nach AISC 360 [1] und ACI 318 [2] bemessen werden. In diesem Beitrag wird gezeigt, wie eine Fußplattenverbindung mühelos modelliert werden kann und die Ergebnisse mit einem Beispiel aus dem AISC Design Guide 1 [3] verglichen werden.

Beschreibung:

Modellierung einer Fußplattenverbindung

1) Weisen Sie im Register ''Basis'' den neuen Stahlanschluss dem relevanten Knoten zu. Überprüfen Sie die 'Festigkeitskonfiguration', um zu bestätigen, dass die Voreinstellungen geeignet sind, und nehmen Sie bei Bedarf Anpassungen vor (Bild 1).

2) Im Register ''Komponenten'' wählen Sie 'Komponente am Anfang einfügen' und haken den Haken bei 'Fußplatte' an (Bild 2).

3) Legen Sie unter 'Komponenteneinstellungen' die Materialien, Abmessungen und Platzierungen von Fußplatte, Betonblock, Mörtelschicht, Ankern und Schweißnähten fest. Optional stehen auch die Berücksichtigung von gerissenem Beton und die Schubübertragung über Reibung zur Verfügung (Bild 3).

Nachweise nach AISC 360 und ACI 318

Die Kräfte in Ankerstangen basieren auf der Finite-Elemente-Analyse (FEM), die die Steifigkeiten der Verbindungselemente (Ankerstangen, Fußplatten, Betonblock usw.) berücksichtigt. Eine Abstützwirkung kann auftreten, wenn die Nachgiebigkeit der Fußplatte eine Verformung verursacht, die die Zugspannung in den Ankerstangen erhöht. Diese Abstützkräfte werden auch in der FEM-Berechnung berücksichtigt.

Folgende Nachweise für einbetonierte Ankerstangen sind vorgesehen:

  • Grundbruchtragfähigkeit der Fußplatte an Schraubenlöchern, ϕ-bR-nb
  • Stahlzugtragfähigkeit des Ankers, ϕ-atN-sa
  • Zugbeanspruchbarkeit des Betonausbruchs, ϕ-cbtN-cbg
  • Schubbeanspruchbarkeit des Ankers, ϕ-avV-sa
  • Schubwiderstand des Betonausbruchs, ϕ-cbvV-cbg
  • Schubwiderstand des Betonausbruchs, ϕ-cpvV-cpg

Folgende Nachweise werden in Zukunft ergänzt:

  • Betonausbruch-Zugwiderstand für Anker mit 11 in ≤ h-ef ≤ 25 in
  • Ausziehzugbeanspruchbarkeit
  • Ausströmwiderstand gegen Betonseitenflächen

Weitere Nachweise, einschließlich Druckbeanspruchbarkeit des Betons, Beanspruchbarkeit von Schweißnähten und plastische Dehnung von Fußplatten und Stäben, werden ebenfalls bereitgestellt.

Beispiel

Beispiel 4.7-11 aus dem AISC Design Guide 1 wird vorgestellt, um die Ergebnisse aus dem RFEM-Modell zu überprüfen. In diesem Beispiel soll ein Fußplattenanschluss für eine Stütze W12x96 unter Druck- und Momentenbemessung nachgewiesen werden. Die Fußplatte ist 2,0 in dick mit einer angenommenen Mörteldicke von 1,0 in. Die effektive Einbindelänge h-ef beträgt 18,0 in. Die Lasten und Materialkennwerte sind im Bild 4 dargestellt.

Im Beispiel werden die tatsächlichen Abmessungen des Betons nicht angegeben, und es wird angenommen, dass ausreichend Fläche vorhanden ist, damit sich die Zugausbreitungskegel der Ankerstäbe unter Berücksichtigung des Randabstands ausbilden können. Um diese Annahme zu erfüllen, werden Betonblockabmessungen gleich 1.5h-ef + Stababstand +1.5h-ef verwendet (66,0 in x 72,5 in).
Die vollständige Eingabe für den Stahlanschluss ist oben im Bild 03 dargestellt.

'''Ergebnisse'''

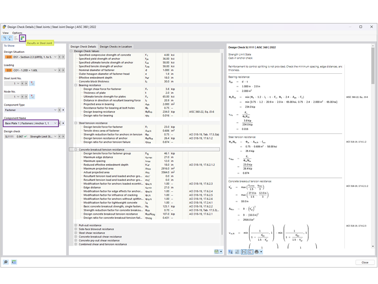
Nach der Berechnung des Stahlanschlusses wird das Ergebnis für jede Komponente im Register Ausnutzungen komponentenweise dargestellt. Als nächstes ist der Anker 1,1 zu wählen, um die Nachweisdetails anzuzeigen (Bild 5).

In den Nachweisdetails finden sich alle Formeln und Referenzen zu den Normen AISC 360 und ACI 318 (Bild 6). Zur Erläuterung wird auch ein Hinweis auf ausgeschlossene Nachweise angegeben.
Unter 'Ergebnisse im Stahlanschluss' können Sie dann die Ankerschnittgrößen grafisch darstellen (Bild 07).

Die Ergebnisse aus AISC und Stahlanschlüssen sind nachstehend zusammengefasst, einschließlich der Gründe für Abweichungen.

'''Anker'''

'''Beton (Tragfähigkeit)'''

Die Lagerspannung von 2,21 ksi wird aus Beispiel 4.7-10 unter der Annahme A-1 = A-2 entnommen, um die geringstmögliche Festigkeit zu liefern. Die Fläche der Fußplatte wird berechnet als 22 in × 24 in = 528 in2, woraus sich eine Druckfestigkeit des Betons von φP-p =2,2 ksi × 528 in2 = 1166,9 kips ergibt, unter der Annahme, dass die gesamte Fußplatte Druck entgegenwirkt.

Im Add-On Stahlanschlüsse beträgt ϕP-p 885,7 kips. Hier wird A-2 A-1 angenommen, um die Zugbeanspruchbarkeit des Bruchs zu erfüllen. Zusätzlich basiert die wirksame Sohlplattenfläche unter Druck = 200,438 in2 auf der FEM mit einem Kontaktspannungsgrenzwert, der in der Festigkeitskonfiguration auf 5 % eingestellt ist. Durch eine Abminderung dieses Grenzwertes (bis maximal 1 %) wird die wirksame Fläche vergrößert.

'''Fußplatte'''

Der Nachweis der Fußplattendicke wird entweder von der Lager- oder der Zugfuge geregelt. Gemäß AISC-Berechnungen beträgt die erforderliche Dicke, die auf dem Auflager basiert, 1,92 in (aufgerundet auf 2,0 in), was den Nachweis steuert, während die Dicke aus Zug mit 0,755 in berechnet wird.

In den Stahlanschlüssen wird die Bemessung von Blechen mithilfe einer plastischen Analyse durchgeführt, indem die tatsächliche plastische Dehnung mit dem zulässigen Grenzwert von 5 % verglichen wird, der in der Festigkeitskonfiguration festgelegt ist. Die Fußplatte mit einer Dicke von 50 mm hat eine maximale plastische Vergleichsdehnung von 0,09 %,...



;