704x
005177
2024-11-15

KB 001916 | AISC Obliczanie płyty podstawy w RFEM 6

Przedmiot:
AISC Obliczanie płyty podstawy w RFEM 6

Komentarz:
Wymiarowanie płyty podstawy zgodnie z AISC 360 [1] i ACI 318 [2] jest teraz dostępne w rozszerzeniu Połączenia stalowe. W tym artykule pokazano, jak bez wysiłku zamodelować połączenie z blachą podstawy i porównać wyniki z przykładem z AISC Design Guide 1 [3].

Opis:

Modelowanie połączenia z blachą podstawy

1) W zakładce ''Główne'' przydzielić nowe połączenie stalowe do odpowiedniego węzła. Zapoznaj się z 'Konfiguracją wytrzymałości', aby potwierdzić, że ustawienia domyślne są odpowiednie, i w razie potrzeby je dostosować (rys. 01).

2) W zakładce ''Komponenty'' należy wybrać 'Wstawić część na początku' i wybrać 'Płyta podstawy' (zdjęcie 02).

3) W sekcji 'Ustawienia elementów' określić materiały, wymiary i rozmieszczenie płyty podstawy, bloku betonowego, zaprawy, kotew i spoin. Dostępne są również opcje uwzględnienia zarysowania betonu i przenoszenia ścinania przez tarcie (rysunek 03).

Warunki projektowe zgodnie z AISC 360 i ACI 318

Siły w prętach kotwiących są oparte na analizie elementów skończonych (MES), która uwzględnia sztywności elementów łączących (pręty kotwiące, płyty podstawy, blok betonowy itp.). Podważanie może wystąpić, gdy podatność płyty fundamentowej powoduje odkształcenie zwiększające rozciąganie prętów kotwiących. Siły te są również uwzględniane w obliczeniach MES.

Dla wbetonowanych prętów kotwiących możliwe są następujące warunki projektowe:

  • Nośność na docisk płyty podstawy w otworach na śruby, ϕ-bR-nb
  • Nośność na rozciąganie stali kotwy, ϕ-atN-sa
  • Nośność betonu na rozciąganie przy zerwaniu, ϕ-cbtN-cbg
  • Nośność kotwy na ścinanie stali, ϕ-śrV-sa
  • Nośność betonu na ścinanie przy zerwaniu, ϕ-cbvV-cbg
  • Nośność betonu na ścinanie przy wyrywaniu, ϕ-cpvV-cpg

W przyszłości zostaną dodane następujące warunki projektowe:

  • Nośność betonu na rozciąganie przy zerwaniu dla kotew z 11 in ≤ h-ef ≤ 25 in
  • Nośność na rozciąganie
  • Wytrzymałość na rozerwanie boku betonu

Dostępne są również inne warunki obliczeniowe, w tym nośność betonu na ściskanie, nośność spoiny oraz odkształcenie plastyczne płyt podstawy i prętów.

Przykład

Przykład 4.7-11 z AISC Design Guide 1 służy do weryfikacji wyników z modelu RFEM. W tym przykładzie obliczane jest połączenie z blachą dla słupa W12x96 poddanego ściskaniu i zginaniu. Blacha podstawy ma grubość 2 cm przy założonej grubości zaprawy wynoszącej 3 cm. Efektywna długość osadzenia h-ef wynosi 18,0 cali. Obciążenia i właściwości materiału pokazano na rysunku 04.

W tym przykładzie nie są podane rzeczywiste zakresy betonu; zakłada się, że powierzchnia jest wystarczająca do uformowania stożków rozciąganych prętów kotwiących w odniesieniu do odległości od krawędzi. Aby spełnić to założenie, stosowane są wymiary bloków betonowych równe 1.5h-ef + rozstaw prętów +1.5h-ef (66,0 in x 72,5 in).
Wszystkie dane wejściowe dla Połączenia stalowego pokazano powyżej na rysunku 03.

'''Wyniki'''

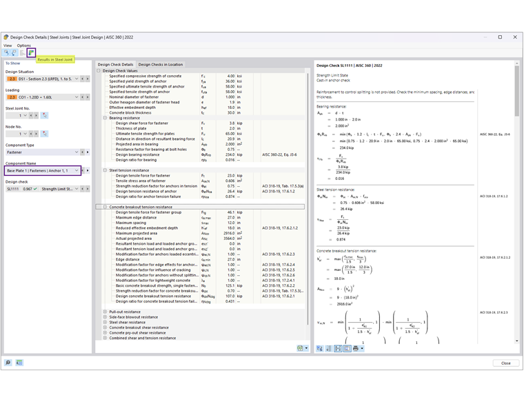
Po uruchomieniu obliczeń Połączenia stalowego wynik dla każdego elementu jest prezentowany w zakładce Stopnie wykorzystania według elementu. Następnie należy wybrać opcję Kotwa 1,1, aby wyświetlić szczegóły warunku projektowego (rysunek 05).

Szczegóły warunku projektowego zawierają wszystkie wzory i odniesienia do norm AISC 360 i ACI 318 (rys. 06). W tym celu podana jest również uwaga dotycząca pominięcia warunków projektowych.
Następnie należy wybrać 'Wyniki w połączeniu stalowym', aby wyświetlić graficznie siły wewnętrzne w kotwach (rysunek 07).

Poniżej podsumowano wyniki z AISC and Steel Joints, w tym przyczyny rozbieżności.

'''Kotwy'''

'''Beton (wytrzymałość na docisk)'''

Naprężenie dociskowe 2,21 ksi zaczerpnięto z przykładu 4.7-10 przy założeniu A-1 = A-2, zapewniając najniższą możliwą wytrzymałość. Powierzchnia płyty podstawy jest obliczana jako 22 in × 24 in = 528 in2, co daje nośność betonu na ściskanie na ściskanie, ϕP-p =2.2 ksi × 528 in2 = 116,9 kips, przy założeniu, że cała powierzchnia płyty jest odporna na ściskanie.

W rozszerzeniu Połączenia stalowe ϕP-p wynosi 885,7 kip. Zakłada się, że A-2 A-1 spełnia warunek wytrzymałości na rozciąganie. Dodatkowo, efektywne pole przekroju płyty podstawy przy ściskaniu = 200,438 in2 jest obliczone w oparciu o MES z progiem naprężenia kontaktowego ustawionym w konfiguracji na 5%. Obniżenie tego progu (nawet do 1%) powoduje zwiększenie powierzchni efektywnej.

'''Płyta podstawy'''

Przy obliczaniu grubości blachy podstawy przyjmuje się, że jest to docisk lub rozciągana powierzchnia styku. Zgodnie z obliczeniami AISC wymagana grubość oparta na naprężeniu wynosi 1,92 in (w zaokrągleniu do 2,0 in), co ma wpływ na obliczenia, podczas gdy grubość od rozciągania obliczana jest jako 0,755 in.

W Połączeniach stalowych wymiarowanie płyt jest przeprowadzane przy użyciu analizy plastycznej poprzez porównanie rzeczywistego odkształcenia plastycznego z dopuszczalną granicą 5% określoną w Konfiguracji wytrzymałości. Maksymalne równoważne odkształcenie plastyczne płyty podstawy o grubości 2,0 cm wynosi 0,09%, co oznacza, że ...



;