704x
005177
15.11.2024

KB 001916 | Posouzení základové desky podle AISC v programu RFEM 6

Téma:
Posouzení základové desky podle AISC v programu RFEM 6

Komentář:
V addonu Ocelové přípoje je nyní k dispozici posouzení patní desky podle AISC 360 [1] a ACI 318 [2]. V tomto příspěvku si ukážeme, jak lze bez námahy namodelovat přípoj patní desky, a porovnat výsledky na příkladu z AISC Design Guide 1 [3].

Popis:

Modelování spoje s patní deskou

1) V záložce ''Základní údaje'' přiřaďte nový ocelový přípoj k příslušnému uzlu. Zkontrolujte v 'Konfiguraci mezního stavu únosnosti', zda jsou výchozí nastavení správná, a případně je upravte (obrázek 1).

2) V záložce ''Komponenty'' vyberte 'Vložit komponentu na začátek' a vyberte 'Základní deska' (Obrázek 02).

3) V 'Nastavení komponent' zadejte materiály, rozměry a umístění pro základovou desku, betonový blok, zálivkovou maltu, kotvy a svary. K dispozici jsou také možnosti zohlednit beton s trhlinami a přenos smyku třením (obrázek 3).

Posouzení podle AISC 360 & ACI 318

Síly v kotevních prutech vycházejí z analýzy metodou konečných prvků (MKP), která zohledňuje tuhosti spojovacích prvků (kotevní tyče, patní desky, betonový blok atd.). K páčení může dojít, pokud poddajnost patní desky způsobí deformaci, která zvyšuje tah v kotevních prutech. Tyto síly se zohlední také při výpočtu MKP.

K dispozici jsou následující posouzení pro zalité kotevní tyče:

  • Únosnost základové desky v otlačení v otvorech pro šrouby, ϕ-bR-nb
  • Únosnost oceli kotvy v tahu, ϕ-atN-sa
  • Únosnost betonu v tahu, ϕ-cbtN-cbg
  • Smyková únosnost oceli kotvy, ϕ-avV-sa
  • Smyková únosnost betonu při vylomení, ϕ-cbvV-cbg
  • Smyková únosnost betonu proti vypáčení, ϕ-cpvV-cpg

V budoucnu budou přidána následující posouzení:

  • Únosnost betonu v tahu v tahu pro kotvy s 11 in ≤ h-ef ≤ 25 in
  • Únosnost v tahu
  • Únosnost betonu proti profouknutí

K dispozici jsou také další posouzení, včetně únosnosti betonu v tlaku, únosnosti svarů a plastického přetvoření patních desek a prutů.

Příklad

Příklad 4.7-11 v AISC Design Guide 1 slouží k ověření výsledků z modelu v programu RFEM. V tomto příkladu posoudíme přípoj patní desky pro sloup W12x96 namáhaný tlakem a momentem. Patní deska má tloušťku 2,0 cm s předpokládanou tloušťkou zálivkové malty 1,0 in. Účinná délka vetknutí h-ef je 18,0 in. Zatížení a materiálové charakteristiky jsou znázorněny na Obrázku 04.

V tomto příkladu nejsou uvedeny skutečné rozměry betonu a předpokládá se, že vzhledem k vzdálenosti od okrajů je k dispozici dostatečná plocha pro vytvoření vylamovacích kuželů kotevních tyčí. Pro splnění tohoto předpokladu se použijí rozměry betonového bloku 1,5h-ef + vzdálenost prutů +1,5h-ef (66,0 in x 72,5 in).
Úplné zadání pro ocelový přípoj je znázorněno výše na Obrázku 03.

'''Výsledky'''

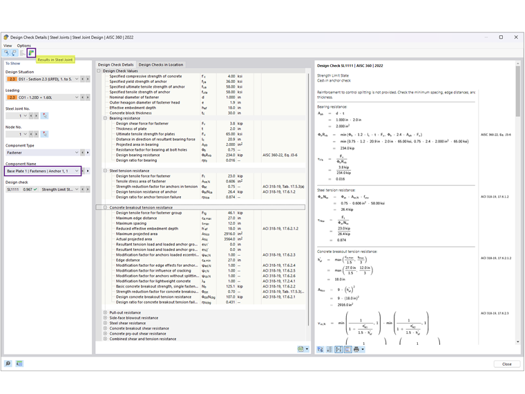
Po spuštění výpočtu ocelového přípoje se výsledky pro každou komponentu zobrazí v záložce Využití po komponentách. Poté vybereme Kotva 1,1 pro zobrazení detailů posudku (Obrázek 05).

V detailech posudku jsou uvedeny všechny vzorce a odkazy na normy AISC 360 a ACI 318 (obrázek 6). Pro vyjasnění uvádíme také poznámku k vyloučeným posouzením.
Poté vyberte 'Výsledky v ocelovém přípoji' pro grafické zobrazení vnitřních sil kotev (Obrázek 07).

Níže jsou shrnuty výsledky z AISC a Ocelové přípoje včetně důvodů nesrovnalostí.

'''Kotvy'''

'''Beton (únosnost)'''

Napětí v otlačení 2,21 ksi je převzato z příkladu 4.7-10 za předpokladu A-1 = A-2 s nejnižší možnou pevností. Plocha patní desky se vypočítá jako 22 in × 24 in = 528 in2, přičemž únosnost betonu v tlaku je ϕP-p = 2,2 ksi × 528 in2 = 1166,9 kips za předpokladu, že celá plocha patní desky odolává tlaku.

V addonu Ocelový přípoj je ϕP-p 885,7 kips. Zde se předpokládá, že A-2 A-1 splňuje únosnost v tahu. Účinná plocha patní desky v tlaku = 200,438 in2 navíc vychází z MKP s prahovou hodnotou kontaktního napětí nastavenou v konfiguraci pro únosnost na 5 %. Snížením této mezní hodnoty (až na 1 %) se účinná plocha zvětší.

'''Základní deska'''

Posouzení tloušťky patní desky se řídí buď rozhraním na otlačení nebo tahem. Podle výpočtů podle AISC je požadovaná tloušťka na základě otlačení 1,92 in (zaokrouhleno na 2,0 in), což řídí posouzení, zatímco tloušťka z tahu se vypočítá jako 0,755 in.

V ocelových přípojích se posouzení desek provádí pomocí plastické analýzy porovnáním skutečného plastického přetvoření s přípustnou mezní hodnotou 5 % zadanou v konfiguraci únosnosti. Patní deska o tloušťce 2,0 cm má maximální ekvivalentní plastické přetvoření 0,09 %, což znamená, že...



;