704x
005177
15.11.2024

KB 001916 | Vérification des plaques d’assise selon l’AISC dans RFEM 6

Objet :
Vérification des plaques d’assise selon l’AISC dans RFEM 6

Commentaire :
La vérification des plaques d’assise selon l’AISC 360 [1] et l’ACI 318 [2] est désormais disponible dans le module complémentaire Assemblages acier. Dans cet article, nous vous expliquons comment modéliser facilement un assemblage de plaque d’assise et comparer les résultats avec un exemple tiré de l’AISC Design Guide 1 [3].

Description :

Modélisation d’un assemblage par plaque d’assise

1) Dans l’onglet « Général », assignez le nouvel assemblage acier au nœud correspondant. Vérifiez la « Configuration pour la résistance » pour confirmer que les paramètres par défaut sont appropriés, et effectuez les ajustements nécessaires (Figure 01).

2) Dans l’onglet « Composants », sélectionnez « Insérer le composant au début » et sélectionnez « Plaque d’assise » (Figure 02).

3) Dans les « Paramètres des composants », indiquez les matériaux, les dimensions et les emplacements pour la plaque d’assise, le bloc de béton, le coulis, les ancrages et les cordons de soudure. Des options permettant de considérer le béton fissuré et le transfert de cisaillement par friction sont également possibles (Figure 03).

Vérifications selon l'AISC 360 & ACI 318

Les efforts dans les tiges d'ancrage sont basés sur l'analyse aux éléments finis (MEF), qui prend en compte les rigidités des éléments de connexion (tiges d'ancrage, plaques de base, bloc de béton, etc.). Un effet levier peut survenir lorsque la flexibilité de la plaque d’assise provoque une déformation qui augmente la traction dans les tiges d’ancrage. Ces effets levier sont également considérées dans le calcul selon la MEF.

Les vérifications suivantes sont fournies pour les tiges d’ancrage coulées :

  • Résistance en pression diamétrale de la plaque d'assise au niveau des trous de boulons, ϕ-bR-nb
  • Résistance de l'ancrage en traction de l'acier, ϕ-atN-sa
  • Résistance du béton en traction à la rupture, ϕ-cbtN-cbg
  • Résistance au cisaillement de l'acier de l'ancrage, ϕ-avV-sa
  • Résistance au cisaillement à la rupture du béton, ϕ-cbvV-cbg
  • Résistance du béton au cisaillement, ϕ-cpvV-cpg

Les vérifications suivantes seront ajoutées à l’avenir :

  • Résistance du béton en traction à la rupture pour les ancrages avec 11 in ≤ h-ef ≤ 25 in
  • Résistance à la traction à l'arrachement
  • Résistance à l'explosion de la face en béton

D'autres vérifications, telles que la résistance du béton en compression, la résistance des soudures et la déformation plastique des plaques et des barres, sont également fournis.

Exemple

L’exemple 4.7-11 de l’AISC Design Guide 1 est présenté pour vérifier les résultats du modèle RFEM. Dans cet exemple, un assemblage de plaque d’assise pour un poteau W12x96 soumis à la compression et au moment est calculé. La plaque de base fait 2,0 po d'épaisseur avec une épaisseur de coulis supposée de 1,0 po. La longueur efficace h-ef est égale à 18.0 in. Les charges et les propriétés de matériau sont indiquées sur la Figure 04.

Dans cet exemple, les longueurs réelles du béton ne sont pas indiquées et on suppose qu’il y a une surface suffisante pour que les cônes de rupture de traction des tiges d’ancrage se forment par rapport à la distance au bord. Pour vérifier cette hypothèse, des dimensions de bloc en béton égales à 1,5h-ef + espacement des barres +1,5h-ef sont utilisées (66.0 in x 22.5 in).
L’entrée complète pour l’assemblage acier est illustrée ci-dessus dans la Figure 03.

Résultats

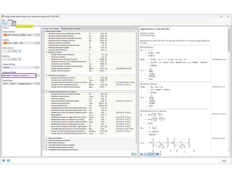
Une fois le calcul des assemblages acier effectué, le résultat pour chaque composant est affiché dans l’onglet Ratios de vérification par composant. Sélectionnez ensuite l’ancrage 1,1 pour afficher les détails de vérification (Figure 05).

Les détails de vérification fournissent toutes les formules et les références aux normes AISC 360 et ACI 318 (Figure 06). Un message sur les vérifications exclues est également donné pour plus de clarté.
Ensuite, sélectionnez « Résultats dans Assemblages acier » pour afficher graphiquement les efforts internes des ancrages (Figure 07).

Les résultats de l’AISC et des assemblages acier sont résumés ci-dessous, y compris les raisons des écarts.

Ancrages

Béton (résistance de portance)

La contrainte de portance de 2,21 ksi est tirée de l'exemple 4.7-10 avec l'hypothèse A-1 = A-2, ce qui fournit la résistance la plus faible possible. L'aire de la plaque de base est calculée comme 22 po x 24 po = 528 po2, avec une résistance en compression du béton ϕP-p = 2,2 ksi x 528 in2 = 1 166,9 kips, en supposant que toute la surface de la plaque de base résiste à la compression.

Dans le module complémentaire Assemblages acier, ϕP-p est de 885,7 kips. Ici, on suppose A-2 A-1 pour satisfaire la résistance à la traction de rupture. De plus, l'aire efficace de la plaque de pied en compression = 200,438 in2 est basée sur l'analyse aux éléments finis avec un seuil de contrainte de contact défini à 5 % dans la configuration pour la résistance. La réduction de ce seuil (à un niveau aussi bas que 1 %) augmente l'aire efficace.

Plaque d’assise

Le calcul de l'épaisseur de la plaque de base est déterminé par l'interface de portance ou de traction. Selon les calculs de l’AISC, l’épaisseur requise basée sur la portance est de 1,92 po (arrondie à 2,0 po), ce qui contrôle le calcul, tandis que l’épaisseur à partir de la traction est calculée à 0,755 po.

Dans Assemblages acier, la vérification des plaques est effectuée à l’aide d’une analyse plastique en comparant la déformation plastique réelle avec la limite admissible de 5 % spécifiée dans la configuration pour la résistance. La plaque d’assise de 2,0 po d’épaisseur a une déformation plastique équivalente ...



;