Community
    Войдите в свою учётную запись

    зарегистрируйтесь во Длупал Экстранет, чтобы максимально использовать программное обеспечение и иметь эксклюзивный доступ к вашим личным данным.

    Создать учётную запись
    Выполняя вход, вы соглашаетесь с Условиями пользования и продаж Dlubal. Также ознакомьтесь с нашим Уведомлением о конфиденциальности и Уведомлением об использовании файлов cookie.
    0
    Интернет-магазин
    Связаться с отделом продаж
    Язык
    • Deutsch
    • English
    • Français
    • Español
    • Português
    • Italiano
    • Česky
    • Polski
    • Pусский
    • 中文(简体)
    • Отрасли
      • Железобетонные конструкции
      • Предварительно напряжённые железобетонные конструкции
      • Стальные конструкции
      • Деревянные конструкции
      • Кирпичная кладка
      • Алюминиевые и лёгкие конструкции
      • Здания
      • Промышленные конструкции
      • Трубопорводы
      • Конструкции мостов
      • Краны и подкрановые пути
      • Башни и мачты
      • Стеклянные конструкции
      • Натяжные мембранные конструкции
      • Канатные и вантовые конструкции
      • Ламинированные и сэндвич-конструкции
      • Временные сооружения
      • Строительные леса и стеллажи
      • Морские сооружения
      • Силосы и резервуары
      • Сооружения возобновляемых источников энергии
      • Солнечные конструкции и системы крепления
      • Конструкции судов и плавучие объекты
      • Конструкции конвейеров
      • Буровые конструкции
      • Бассейны и аквапарки
      • Контейнерные конструкции
      • Буронабивные фундаменты
      • Лестничные конструкции
      • Электростанции
      • Гидравлические стальные механизмы
      • Машины и механизмы
      • Пневматические конструкции
      Решаемые задачи
      • Проектирование конструкций
      • Расчёт по методу конечных элементов (МКЭ)
      • Моделирование ветра и создание ветровых нагрузок
      • Расчёт напряжений
      • Нелинейный расчёт
      • Расчёт на устойчивость
      • Нелинейный расчёт на потерю устойчивости
      • Расчёт на кручение с депланацией
      • Динамический и сейсмический расчёт
      • Нелинейный динамический расчёт
      • Диаграммный метод расчёта
      • Поиск формы и раскройные формы
      • Стальные соединения
      • BIM-проектирование
      • Холодногнутые профили
      • Взаимодействие конструкции с основанием
      • Расчёт фасадных конструкций
      • Основания и фундаменты
      • Стадии строительства
      • Пожарная безопасность
      Нормативы
      • Еврокоды (EC)
      • Немецкие нормативы (DIN)
      • Британские нормативы (BS EN, BS)
      • Итальянские нормативы (NTC)
      • Американские стандарты
      • Канадские нормативы (CSA)
      • Австралийские нормативы (AS)
      • Швейцарские нормативы (SIA)
      • Китайские нормативы (GB, HK)
      • Индийские нормативы (IS)
      • Мексиканские нормы (RCDF, CFE Sismo 15)
      • Российские нормы (СП)
      • Нормативы ЮАР (SANS)
      • Бразильские нормативы (NBR)
      Сетевые средства
      • Иконка инструмента для зон на верхнем меню Карты снеговых нагрузок, скоростей ветра и сейсмических нагрузок
      • Значок расчёта в облаке Облачные вычисления
      • Значок базы знаний расчёта конструкций Вики-статик
      • Свойства сечения стальных и деревянных профилей, значок Свойства сечения и профилей из стали
      Расчёт конструкций для солнечных систем

      Dlubal Software помогает создавать и проверять любую систему крепления для солнечных батарей. Работайте эффективно со стальными, алюминиевыми и бетонными конструкциями в единой среде.

      Инструменты для исследования
      Конструкции солнечных батарей Солнечные конструкции | Мобильная версия
      API Dlubal

      Новый сервис Dlubal API (gRPC) предоставляет вам гибкий интерфейс для программного обеспечения для статического анализа на основе Python и C#, с прямым доступом ко всем продуктам Dlubal.

      Начало работы с API
      Фон для баннера главного меню API Фон для баннера главного меню API
    • Значок, представляющий RFEM 6, программное обеспечение для МКЭ. RFEM 6 Единственное ПО МКЭ, которое вам нужно для ваших проектов

      RFEM 6 является основой модульного семейства программ и служит для определения конструкций, материалов и воздействий для плитных, пластинчатых, оболочных и стержневых конструкций, а также для объемных и контактных элементов.

      Подробнее
      Значок переключения аддона Аддоны
      • Дополнительные расчёты
      • Динамический расчёт
      • Специальные решения
      • Расчёты
      • Соединения
      Значок RSTAB 9 без рамок RSTAB 9 Знаковая программа для расчёта каркасных конструкций

      RSTAB 9 - это мощная программа для расчёта и проектирования 3D конструкций балок, каркасов или ферм, которая которая помогает инженерам-строителям соответствовать современным требованиям и отражает последние тенденции в области строительного проектирования.

      Подробнее
      Значок переключения аддона Аддоны
      • Дополнительные расчёты
      • Динамический расчёт
      • Специальные решения
      • Расчёт
      Значок RSECTION 1 без границ RSECTION 1 Пользовательский расчёт сечений

      RSECTION поддерживает инженеров-конструкторов, определяя характеристические значения профилей для различных сечений и позволяя проводить последующий анализ напряжений.

      Подробнее
      Значок RWIND 3 без границ RWIND 3 CFD-программное обеспечение для цифровых аэродинамических труб

      RWIND 3 представляет собой цифровую аэродинамическую трубу для моделирования потоков воздуха вокруг любых геометрии зданий и расчета ветровых нагрузок на их поверхности.

      Подробнее
      Значок API API Dlubal Ваше решение для параметрического моделирования и автоматизации

      Новый сервис Dlubal API (gRPC) предлагает вам гибкий интерфейс для программ статической расчётной программ Dlubal на базе Python и C#, с прямым доступом ко всему ассортименту продукции Dlubal. Воспользуйтесь бесшовной и мощной интеграцией в ваше программное обеспечение Dlubal — идеально подходит для параметрического моделирования и сложных оптимизационных задач.

      Открыть для себя API
      Документация по API Документация по API
      • Указатель
      • Начало работы
      • Применение
      • Объекты моделей
      • Подписки и цены
      • Примеры
      МКЭ для стальных соединений

      Проектирование и анализ стальных соединений с использованием CBFEM, в соответствии с EN 1993‑1‑8 и AISC 360, полностью интегрированы в RFEM 6 для более быстрых и точных структурных рабочих процессов.

      Подробнее
      Стальные соединения Стальные соединения
      Инструмент геозоны

      Онлайн-сервис Dlubal предоставляет карты зон для быстрого определения снеговых нагрузок, скоростей ветра и сейсмических данных.

      Проверить зоны нагрузки
      Визуальное отображение инструмента геозон с картами снеговой, ветровой и сейсмической нагрузок с иллюстрациями для оценки воздействий окружающей среды. Иллюстрация карт геозон снега, ветра и сейсмики в мобильной версии, показывающая различные регионы и данные.
      Устаревшие продукты
    • Поддержка
      • Часто задаваемые вопросы (FAQ)
      • База знаний
      • Функции продуктов
      • Лицензирование
      • Задать индивидуальный вопрос
      • Наш коллектив техподдержки
      • Предложить новую функцию или идею
      • Решение проблем с лицензированием и авторизацией
      • Сообщить о проблеме или ошибке
      • Обновления программ
      • Проблемы с программой
      • Формулы | Математика - это не скучно!
      Курсы
      • Первые шаги в RFEM
      • Первые шаги в RSTAB
      • Онлайн-обучение
      • Обучение в Dlubal
      • Индивидуальное обучение
      • Видео
      • Обучающие видеоролики
      • Вебинары - обучение онлайн
      • Онлайн-курсы
      Служба техподдержки
      • Бесплатная поддержка / сервис
      • Экстранет | Моя учётная запись
      • Сервисный договор
      • Инструмент Geo-Zone для определения нагрузок
      • Обновления и модернизации
      • Предыдущие версии программ
      Отдел продаж
      • Интернет-магазин
      • Отдел продаж
      • Связаться с отделом продаж
      • Записаться на онлайн-презентацию продукта
      • Что отличает продукцию Dlubal Software?
      Ассистентка ИИ Поддержки
      • Mia – ваш круглосуточный ИИ помощник
      • Познакомьтесь с вашим личным ИИ-помощником
      Бесплатная поддержка и сервис

      Нужна помощь? Воспользуйтесь бесплатными вариантами поддержки, включая круглосуточную помощь ИИ, поддержку по электронной почте и вебинары.

      Подробнее
      Бесплатная техподдержка и сервис Бесплатная техподдержка и обслуживание
      Быстрые ответы

      Найдите быстрые ответы на распространенные вопросы о программном обеспечении Dlubal. Ищите или фильтруйте сотни FAQ, чтобы решить проблемы в кратчайшие сроки.

      Просмотреть FAQ
      Часто задаваемые вопросы (FAQ) Часто задаваемые вопросы | Мобильная версия
    • Новости
      • Актуальные новости
      • Новые функции программ
      • Подписаться на новосттгю рассылку
      • Новые программы
      • Блог Dlubal
      Обучение
      • Онлайн-обучение
      • Индивидуальное обучение
      Мероприятия
      • Обзор мероприятий
      • Выставки и конференции
      • Вебинары
      Освойте проектирование с помощью вебинаров

      Присоединяйтесь к лидерам отрасли и изучайте решения в области строительной инженерии и программного обеспечения. Повышайте свои навыки с помощью наших живых сессий!

      Смотреть следующие вебинары
      3D FEA Software RFEM 6 | First Steps Изображение баннера меню | Вебинары об актуальных новостях | Мобильная версия
      Откройте силу инноваций

      Откройте для себя передовые инструменты и усовершенствования, разработанные для повышения эффективности вашего инженерного рабочего процесса.

      Ознакомиться с новыми функциями
      Explore New Features Изображение баннера меню | Новости_ФункцииПрограмм | Мобильная версия
    • Скачать полную версию

      Хотите попробовать в рааботе программное обеспечение Dlubal? У вас есть такая возможность! С бесплатной 90-дневной полной версией вы можете полностью протестировать все наши программы.

      Начать пробную версию
      Бесплатная зона Dlubal

      В бесплатной зоне Dlubal ты получишь доступ к вебинарам, статьям и возможностям тестирования программного обеспечения – все бесплатно и удобно собрано в одном месте.

      Подробнее
      Примеры
      • Расчётные модели для скачивания
      • Отправить расчётную модель конструкции
      • Вводные примеры и учебные пособия
      • Контрольные примеры
      • Обзор изображений
      Документы
      • Онлайн-руководства
      • Руководства
      • Буклеты, брошюры и сертификаты
      Ссылки
      • Проекты заказчиков
      • Зачем публиковать проект заказчика?
      • Как опубликовать проект заказчика?
      • Опубликовать свой проект
      Бесплатные модели для скачивания

      Исследуйте тысячи готовых к использованию конструкционных моделей. Скачивайте, адаптируйте и используйте их в качестве шаблонов, чтобы ускорить ваш процесс проектирования.

      Открыть модели
      Модели для загрузки для расчёта конструкций Бесплатные модели для скачивания | Мобильная версия
      Зона Dlubal с бесплатными предложениями

      Получите экспертную помощь, когда она вам нужна. Наслаждайтесь бесплатной помощью ИИ, поддержкой по электронной почте, живыми вебинарами и премиальными услугами для пользователей договора на обслуживание Pro.

      Получить поддержку
      Бесплатная поддержка и сервис Бесплатная поддержка и сервис | Мобильная версия
    • Электронное обучение
      • RFEM 6 для начинающих
      • Программа RFEM 6 для студентов
      • Программирование с помощью RFEM 6 и Python
      • RFEM 6 с Rhino и Grasshopper
      • RFEM 5 для начинающих
      • Моделирование в программе RFEM 5
      • Обучающие видео для студентов
      • Краткие видеоуроки по работе с программами Dlubal
      • Лучшие советы и рекомендации в RFEM
      • Записи онлайн-тренингов Dlubal
      • Записанные вебинары Dlubal
      Студентам и учебным заведеням
      • Бесплатные программы для расчёта конструкций для студентов
      • Запросить или продлить бесплатную студенческую версию
      • Запрос на бесплатную версию для преподавателей
      • Отправить студенческую работу
      • Зачем публиковать дипломную работу?
      • Дипломные работы с использованием ПО для расчёта конструкций Dlubal Software
      • Бесплатные программы для расчёта конструкций для учебных заведений
      • Запросить пакет для учебных заведений
      • Бесплатное ознакомительное обучение в вашем ВУЗе
      • Запросить дату проведения обучения
      Платформа знаний
      • Первые шаги в RFEM
      • Видео
      • Онлайн-руководства
      • Wiki-сайт для расчета конструкций
      • База знаний
      • Часто задаваемые вопросы (FAQ)
      Интерактивная система
      • Подкаст
      • Блог Dlubal
      • Ознакомление с проектированием и расчётом конструкций
      Первые шаги с RFEM 6

      Начните работать с RFEM 6 и узнайте, как быстро вы можете моделировать и рассчитывать. Настройте с помощью дополнительных модулей для еще больших возможностей.

      Начать
      3D FEA Software RFEM 6 | First Steps Изображение баннера меню | Вебинары об актуальных новостях | Мобильная версия
      Бесплатные программы расчёта конструкций для студентов

      Тысячи студентов по всему миру уже пользуются преимуществами программного обеспечения Dlubal. Получайте бесплатный доступ, обучение и экспертную поддержку в течение всего периода обучения.

      Получить бесплатную лицензию
      Бесплатное ПО для расчёт констрцукций для студентов Бесплатное программное обеспечение для расчёта конструкций для студентов
    • О компании
      • История и факты
      • Философия компании
      • Почему Dlubal Software?
      • Сравнение продуктов
      • Политика в области качества
      • Коллектив Dlubal
      Контакты
      • Офисы Dlubal по всему миру
      • Авторизованные реселлеры Dlubal
      Ссылки
      • Отзывы клиентов
      • Проекты заказчиков
      • Реализованные проекты
      • Несколько причин опубликовать свой проект в рубрике "Проекты наших заказчиков"
      • Контрольные примеры
      • Ваш отзыв
      • Участие в исследовательских проектах
      Наши клиенты

      Мы представляем наших клиентов, которые реализуют свои проекты с помощью программного обеспечения Dlubal. Узнайте, как наши клиенты во всем мире внедряют инновационные решения в строительстве и инженерии с помощью передовых инструментов для статических и динамических анализов.

      Посмотреть наших заказчиков
      Совместное достижение успеха

      Узнайте, как ведущие инженеры по всему миру доверяют нашим решениям, чтобы улучшить свои проекты с нашей помощью.

      Наши заказчики
      See Our Customers Изображение баннера меню | КомпанияНаши клиентікі
      Знакомство с экспертами

      Наши преданные делу инженеры готовы помочь вам с моделированием, проектированием и техническими задачами — в любое время и в любом месте.

      Связаться с саппортом
      Our Team Изображение с баннером меню | Компания_Наш коллектив | Мобильная версия
    • Карьера
      • Вакансии
      • Коллективы
      • Блог сотрудников
      • Анализ результатов
      Вакансии
      • Все открытые вакансии
      • Разработка продуктов
      • Поддержка клиентов
      • Отдел продаж
      • Маркетинг
      • Разработка программного обеспечения
      • Администрация
      • Стажёры
      • Другие
      Команды
      • Разработка продуктов
      • Клиентский сервис
      • Продажи
      • Маркетинг
      • Разработка ПО
      • Администрация
      Почему Dlubal?
      • Корпоративная культура
      • Преимущества для сотрудников
      Постройте свою будущую карьеру вместе с нами

      Раскройте, как наша команда формирует будущее инженерии. Узнайте об инновациях, росте и захватывающих задачах.

      Карьера в Dlubal Изображение баннера меню | Карьера в Dlubal Mobile
      Найдите свою работу мечты

      Присоединяйтесь к мировому лидеру в области инженерного программного обеспечения и поднимите свою карьеру на новые высоты.

      Открытые вакансии
      All Open Positions Изображение меню на баннере | Вакансии
    • Интернет-магазин
    Основные продукты
    Значок, представляющий RFEM 6, программное обеспечение для МКЭ.
    RFEM 6
    Значок RSTAB 9 без рамок
    RSTAB 9
    Значок RWIND 3 без границ
    RWIND 3
    Значок RSECTION 1 без границ
    RSECTION
    Онлайн-сервисы
    Значок инструмента для определения геологических зон
    Инструмент Geo-Zone
    Характеристики сечение
    Характеристики сечения
    Значок API
    API
    Значок облачного вычисления
    Рассчёт в облаке
    Модели для скачивания
    Модели для загрузки
    Значок сообщества Dlubal
    Сообщество Dlubal
    Значок статей базы знаний
    База знаний
    Интерактивные вебинары
    Вебинары
    Войдите в свою учётную запись

    зарегистрируйтесь во Длупал Экстранет, чтобы максимально использовать программное обеспечение и иметь эксклюзивный доступ к вашим личным данным.

    Войти Создать учётную запись
    Пробная версия бесплатно на 90 дней
    Войдите в свою учётную запись

    зарегистрируйтесь во Длупал Экстранет, чтобы максимально использовать программное обеспечение и иметь эксклюзивный доступ к вашим личным данным.

    Войти Создать учётную запись
    • Продукты
    • Метод конечных элементов (МКЭ)
    • RFEM 6
    • Нагрузки и сочетания
    Значок RFEM 6 | Dlubal Software RFEM 6
    Онлайн-руководства
    • Руководство программы RFEM 6 (на немецком)
    • Учебные пособия для программы RFEM 6
    • RFEM 6 / RSTAB 9 | Первые шаги
    }
    calculator icon
    Цены
    3D-программа МКЭ RFEM 6 | Генерация нагрузок и автоматическое создание сочетаний

    3D-программа МКЭ RFEM 6 | Генерация нагрузок и автоматическое создание сочетаний

    Статические расчеты не должны быть для вас ношей, а радостью – об этом заботится программа RFEM 6 на основе метода конечных элементов. Она позволяет быстро и легко моделировать, выполнять статические и динамические расчеты, а также проектировать модели с элементами стержней, плит, дисков, складчатых конструкций, оболочек и объемных элементов.

    Благодаря модульной концепции программного обеспечения вы можете оборудовать RFEM различными дополнениями и таким образом использовать в самых различных областях.

    Стальное соединение
    Subnavigation
    01
    Обзор
    02
    Функции
    03
    Поверхность
    04
    Моделирование
    05
    Нагрузки и сочетания
    06
    Вычисления и вывод результатов
    07
    Интерфейсы
    08
    Центр Dlubal
    09
    Первые шаги

    Быстрое и удобное создание нагрузок и автоматическое создание сочетаний нагрузок

    Всего позиций: 13
    Функция 002012 | Создание снеговых нагрузок
    • Моделирование | Загрузка
    • RFEM 6
    • RSTAB 9
      • Eurocode 1
      • CTE
      • ASCE 7

    Создание снеговых нагрузок

    Должны ли ваши конструкции выдерживать снегопады? С помощью ассистента по снeговым нагрузкам вы можете генерировать снеговые нагрузки в виде нагрузок на стержни или поверхностные нагрузки.

    В вашем распоряжении следующие стандарты:

    • Флаг Европейского Союза 1991-1-3 вкл. национальные приложения (Европейский Союз)
    • Швейцария | Флаг SIA 261 (Швейцария)
    • EN-US | Флаг ASCE 7 (США)
    • Канада | Флаг NBC (Канада)
    • Флаг Испании CTE DB-SE-AE (Испания)
    • Китайская Народная Республика | Флаг GB 50009 (Китай)
    • Индия | Флаг IS 875 (Индия)
    Функция 002013 | Создание ветровых нагрузок
    • Моделирование | Загрузка
    • RFEM 6
    • RSTAB 9
      • Eurocode 1
      • CTE
      • ASCE 7
      • NBC 2015 | NBC 2020

    Создание ветровых нагрузок

    Даже ветровые нагрузки не представляют проблемы для вашего проектирования. Вы можете автоматически генерировать ветровые нагрузки как стержневые нагрузки или поверхностные нагрузки (RFEM) на следующие компоненты:

    • Вертикальные стены
    • Плоские крыши
    • Односкатные крыши
    • Двускатные/корытные крыши
    • Вертикальные стены с двускатной крышей
    • Вертикальные стены с плоской/односкатной крышей

    В вашем распоряжении следующие нормы:

    • Флаг Европейского Союза EN 1991-1-4 включая национальные приложения (Европейский Союз)
    • Швейцария | Флаг SIA 261 (Швейцария)
    • EN-US | Флаг ASCE 7 (США)
    • Канада | Флаг NBC (Канада)
    • Флаг Испании CTE DB-SE-AE (Испания)
    • Флаг ЮАР SANS 10160 (Южная Африка)
    • Китайская Народная Республика | Флаг GB 50009 (Китай)
    • Флаг Италии NTC (Италия)
    Функция 002014 | Создание нагрузок на стержень/линии из поверхностных нагрузок
    • Моделирование | Загрузка
    • RFEM 6
    • RSTAB 9

    Создание нагрузок на стержень/линию из нагрузок на площадь

    Используйте все типы нагрузок без каких-либо затруднений. Вы можете автоматически преобразовать нагрузки на площадь в нагрузки на стержень или линейные нагрузки (RFEM).
    Для преобразования нагрузок на площадь в нагрузки на стержень необходимо задать плоскость с помощью угловых узлов или выбрать ячейки в графике. Потом всё остальное работает само собой.

    Функция 002015 | Создание нагрузок на стержни из произвольных распределенных нагрузок
    • Моделирование | Загрузка
    • RFEM 6
    • RSTAB 9

    Создание нагрузок на стержни из произвольных нагрузок на линию

    Существует также полезная функция для чисто стержневых моделей, таких как балочные решётки. Вы можете задать произвольные нагрузки на линию (например, от конвейерных лент) и пропорционально передать их на стержни.

    Функция 002018 | Нормативы
    • Моделирование | Загрузка
    • RFEM 6
    • RSTAB 9
      • Eurocode 0

    Автоматическое создание сочетаний нагрузок | Нормативы

    С программным обеспечением Dlubal вы планируете конструкции по всему миру безопасно и просто. В базовых данных выберите из множества стандартов. Кроме того, вы можете решить, следует ли автоматически создавать комбинации.

    Доступны следующие стандарты:

    • Флаг Европейского Союза EN 1990 (Европейский Союз)
    • Флаг Европейского Союза EN 1990 | Дерево (Европейский Союз)
    • Флаг Европейского Союза EN 1990 | Дорожные мосты (Европейский Союз)
    • Флаг Европейского Союза EN 1990 | Краны (Европейский Союз)
    • Флаг Европейского Союза EN 1990 | Геотехника (Европейский Союз)
    • Флаг Европейского Союза EN 1990 | Базис + Дерево (Европейский Союз)
    • Флаг Европейского Союза EN 15512 (Европейский Союз)
    • EN-US | Флаг ASCE 7 (США)
    • EN-US | Флаг ASCE 7 | Дерево (США)
    • EN-US | Флаг ASCE 7 | Стекло (США)
    • EN-US | Флаг ACI 318 (США)
    • EN-US | Флаг IBC (США)
    • Канада | Флаг CAN/CSA (Канада)
    • Канада | Флаг NBC (Канада)
    • Канада | Флаг NBC | Дерево (Канада)
    • Флаг Бразилии NBR 8681 (Бразилия)
    • Флаг Бразилии NBR 7190-1 | Дерево (Бразилия)
    • Индия | Флаг IS 800 (Индия)
    • Швейцария | Флаг SIA 260 (Швейцария)
    • Швейцария | Флаг SIA 260 | Дерево (Швейцария)
    • EN-GB | Флаг BS 5950 (Соединенное Королевство)
    • Китайская Народная Республика | Флаг GB 55001 | GB 55002 (Китай)
    • Китайская Народная Республика | Флаг GB 50009 | GB 50011 (Китай)
    • Китайская Народная Республика | Флаг GB 50068 | GB 50011 (Китай)
    • Китайская Народная Республика | Флаг GB 50007 | GB 50011 (Китай)
    • Флаг Испании CTE DB-SE (Испания)
    • Флаг ЮАР SANS 10160-1 (Южная Африка)
    • Флаг ЮАР SANS 10163-1 | Дерево (Южная Африка)
    • Флаг Италии NTC (Италия)
    • Флаг Италии NTC | Дерево (Италия)
    • Австралия | Флаг AS/NZS 1170.0 (Австралия)
    • Россия | Флаг SP 20.13330 (Россия)
    • Турция TSC | Сталь (Турция)
    • Турция TSC (Турция)

    Для европейского стандарта EN доступны следующие национальные приложения:

    • ДЕ | Флаг DIN | 2012-08 (Германия)
    • Флаг Европейского Союза CEN | 2010-04 (Европейский Союз)
    • Болгария | Флаг BDS | 2015-02 (Болгария)
    • EN-GB | Флаг BS | 2009-06 (Соединенное Королевство)
    • CS | Флаг CSN | 2015-05 (Чешская Республика)
    • Флаг Кипра CYS | 2010-06 (Кипр)
    • Флаг Дании DS | 2013-05 (Дания)
    • Греческий флаг ELOT | 2009-01 (Греция)
    • Флаг Эстонии EVS | 2010-04 (Эстония)
    • Флаг Ирландии I.S. | 2010-03 (Ирландия)
    • Флаг Люксембурга ILNAS | 2020-03 (Люксембург)
    • Флаг Литвы LST | 2012-01 (Литва)
    • Флаг Латвии LVS | 2015-01 (Латвия)
    • Флаг Малайзии MS | 2010-05 (Малайзия)
    • Флаг Бельгии NBN | 2015-07 (Бельгия)
    • Флаг Нидерландов NEN | 2019-11 (Нидерланды)
    • Флаг Франции NF | 2011-12 (Франция)
    • Флаг Португалии NP | 2009-12 (Португалия)
    • Флаг Норвегии NS | 2016-05 (Норвегия)
    • Австрия | Флаг ÖNORM | 2013-03 (Австрия)
    • Флаг Польши PN | 2010-09 (Польша)
    • Флаг Финляндии SFS | 2010-09 (Финляндия)
    • Словения Флаг SIST | 2010-09 (Словения)
    • Флаг Румынии SR | 2009-10 (Румыния)
    • Флаг Сингапура SS | 2012-06 (Сингапур)
    • Флаг Швеции SS | 2019-01 (Швеция)
    • Флаг Словакии STN | 2010-11 (Словакия)
    • Флаг Беларуси TKP | 2011-11 (Беларусь)
    • Флаг Испании UNE | 2019-04 (Испания)
    • Флаг Италии UNI | 2010-10 (Италия)
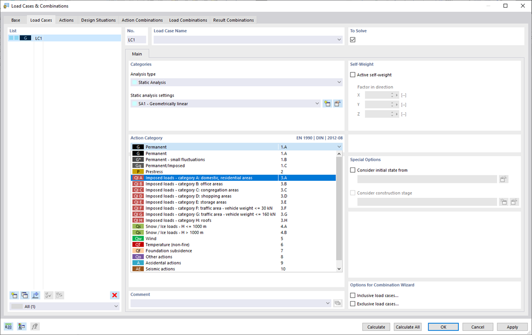
    Автоматическое создание загружений и сочетаний в одном окне
    • Моделирование | Загрузка
    • RFEM 6
    • RSTAB 9

    Загружения и сочетания нагрузок

    Чтобы убедиться, что ваши конструкции могут выдерживать все нагрузки, взгляните на диалоговое окно «Загружения и сочетания». Здесь вы можете создавать загружения и управлять ими. Кроме того, здесь вы также можете создавать сочетания воздействий и нагрузок, а также расчётные ситуации. Вы можете придать отдельным загужениям категории воздействия выбранного норматива. Если вы придали одной категории воздействий несколько нагрузок, они могут действовать одновременно или поочередно (например, ветер слева или ветер справа).

    Функция 002020 | Правило комбинирования
    • Моделирование | Загрузка
    • RFEM 6
    • RSTAB 9

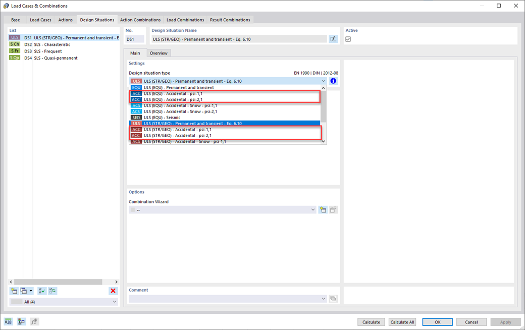
    Правила комбинирования

    Для комбинирования воэдействий вы пришли в нужное место. Если вы используете их в предельных состояниях по несущей способности и пригодности к эксплуатации, вы можете выбрать различные расчётные ситуации по ноемативу (например, ПСНС (STR/GEO) - постоянная/временная, ПСПЭ - квазипостоянная и др.). При желании можно также включить в сочетание несовершенства и определить загружения, которые не следует комбинировать с другими загружениями (например, нагрузка на конструкцию кровли не со снеговой нагрузкой).

    Функция 002021 | Особая расчетная ситуация (например, Северо -Германская низменность)
    • Моделирование | Загрузка
    • RFEM 6

    Особые расчетные ситуации

    Ваши конструкции должны выдерживать необычные условия? Затем выберите расчетную ситуацию 'Особая'. Здесь автоматически учитываются особые воздействия, такие как землетрясение, взрывные нагрузки, столкновения и многие другие. Кроме того, можно выбрать расчетную ситуацию 'Исключительный снег', чтобы при применении немецких норм автоматически учитываться 'Северо-Германская низменность'.

    Функция 002023 | Сочетания воздействий
    • Моделирование | Загрузка
    • RFEM 6

    Сочетания воздействий

    Хотите скомбинировать воздействия? Тогда воспользуйтесь этой функцией. Здесь воздействия автоматически комбинируются по правилам комбинаторики и затем изображаются как «сочетания воздействий». Вы можете задать, какие сочетания воздействий в конечном итоге будут применены для создания сочетаний нагрузок и расчётных сочетаний. На основе созданных сочетаний воздействий потом можно оценить, каким образом правила комбинирования влияют на количество сочетаний.

    Функция 002024 | Сочетания нагрузок
    • Моделирование | Загрузка
    • RFEM 6

    Сочетания нагрузок

    RFEM 6 предлагает широкий спектр полезных и эффективных функций для работы с сочетаниями нагрузок. Вы можете добавить загружения, включенные в сочетания нагрузок, а затем рассчитывать их с учетом соответствующих коэффициентов (частичных коэффициентов надежности и коэффициентов сочетания, а также коэффициентов, относящихся к классам последствий и т. д.). Создавайте сочетания нагрузок автоматически по правилам комбинироание соответствующих нормативов. Вы можете выполнять линейный статический расчёт, нелинейный расчёт по методу второго порядка или по большим деформациям, а также по посткритический расчёт. При желании вы можете задать, должны ли внутренние силы быть связаны с деформированной или недеформированной конструкцией.

    Функция 002025 | Расчетные сочетания
    • Результаты
    • RFEM 6

    Расчётные сочетания

    Положитесь на RFEM 6 при выборе расчётных сочетаний. Сначала в расчётнных сочетаниях вы можете рассчитать содержащиеся загружения. Затем полученные результаты комбинируются с учётом соответствующих коэффициентов. В расчётных сочетаниях можно комбинировать результаты загружений, сочетаний нагрузок и других расчётных сочетаний. По умолчанию внутренние силы суммируются. Однако у вас есть возможность квадратичной суперпозиции, что актуально для динамических расчётов.

    Zuordnung der Bemessungssituationen zu den Kombinationsregeln
    • Моделирование | Структура
    • RFEM 6

    Изменение жесткости / Учёт начальных деформаций

    Не упускайте из виду жёсткости и начальные деформации. В отдельных загружениях или сочетаниях нагрузок можно легко изменять жёсткость материалов, сечений, узловых, линейных или поверхностных опор, а также шарниров на концах стержней и линейных шарниров для всех или выбранных стержней. Вы также можете учитывать начальные деформации от других загружений или сочетаний нагрузок.

    Интернет-магазин

    Составьте свой индивидуальный пакет программ и узнайте все цены онлайн!

    • Семейство RFEM 6
    • Семейство RSTAB 9
    • Веб-сервисы
    В интернет-магазин

    Рассчитать стоимость

    5 320,00 USD
    +900,00 USD
    Зал с арочной кровлей
    Общая сумма 6 220,00 USD
    Программы для расчёта и проектирования конструкций
    Dlubal Software GmbH

    Am Zellweg 2
    93464 Тифенбах
    Германия

    +49 9673 9203-0 [email protected]
    Dlubal Software s.r.o.

    Anglická 28
    120 00 Прага
    Чешская республика

    +420 227 203 203 [email protected]
    Решения
    • Железобетонные конструкции
    • Стальные конструкции
    • Деревянные конструкции
    • Стальные соединения
    Продукты
    • RFEM 6
    • RSTAB 9
    • RSECTION 1
    • RWIND 3
    Поддержка
    • Часто задаваемые вопросы (FAQ)
    • Задать индивидуальный вопрос
    • Карты снеговых нагрузок, скоростей ветра и сейсмических нагрузок
    • Связаться с отделом продаж
    News
    • Подписаться на новосттгю рассылку
    • Актуальные новости
    • Обзор мероприятий
    • Онлайн-обучение
    Ресурсы
    • Бесплатная полная пробная версия
    • Опубликовать свой проект
    • Проекты заказчиков
    • Онлайн-руководства
    Присоединиться к Dlubal
    Сообщество Dlubal YouTube Facebook Pinterest TikTok Instagram
    © 2001-2026 Dlubal Software GmbH | Все права защищены
    Правовая информация
    О компании
    Карта сайта
    Язык
    • Deutsch
    • English
    • Français
    • Español
    • Português
    • Italiano
    • Česky
    • Polski
    • Pусский
    • 中文(简体)