3774x
001627
2020-03-12

Функция «Объединение узлов»: Закономерности и случай применения

В программах RFEM и RSTAB можно для упрощения моделирования конструкций применить множество разных интерфейсов. Начиная с добавления фоновых слоев, через импорт объектов IFC, которые можно преобразовать в стержни или поверхности, вплоть до импорта всей конструктивной системы из программ Revit или Tekla. Вне зависимости от производительности выбранного интерфейса, обусловливаются возможности дальнейшего применения импортированных данных, кроме иного, также их точностью.

Опыт нашей техподдержки показывает, что неточности моделирования возникают чаще, в первую очередь, при использовании фоновых слоев или переносятся в модель уже при импорте. Большие зазоры в конструкции, возникающие, главным образом, из-за преобразования твердотельных моделей в стержни или поверхности, обычно видны сразу же. Однако в случае, если координаты узлов отклоняются друг от друга минимально, что часто случается в моделировании с применением фоновых слоев из-за большого количества точек привязки, то их нахождение требует больше времени. В таких случаях полезны функции проверки модели.

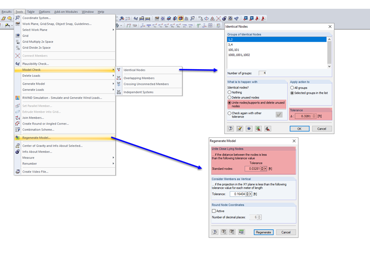
Специальная функция, которая появляется в проверке модели для «идентичных узлов», а также содержится в «регенерировании модели», - это объединение близко расположенных узлов. Рассмотрим эту функцию более подробно.

В принципе, функция проста: если расстояние между двумя узлами меньше указанного допуска, они объединяются. Чтобы показать действие функции, зададим узлы так, как показано на рисунке 02 слева. Кроме того, на каждый узел действует узловая нагрузка, так, чтобы эффект объединения был более наглядным.

Горизонтальный отступ составляет для каждого случая 0,1 м. Если мы сейчас зададим допуск регенерации модели больше или равным 0,1 м, то узлы будут объединены (см. рисунок 02 справа).

Очевидно, что нумерация узлов определяет то, который из узлов будет перемещен или удален. В нижнем ряду узел 1 является начальным узлом благодаря наиболее низкому номеру. Исходя из этого, программа ищет другие узлы в заданном допуске. Узел 2 находится в пределах допуска и будет объединен с узлом 1. Узел номер 3 остается на исходном месте, поскольку узел 2 уже не существует, а расстояние до узла 1 превышает допуск. Аналогично, начиная с узла 3, программа выполняет поиск других узлов. Таким образом, узел 4 объединяется с узлом 3.

Чтобы доказать, что координаты не являются в данном случае определяющим фактором, был изменен порядок узлов в строке 2. Средний узел был объединен с узлом справа. В верхнем ряду начальный узел находится в середине. Поэтому два соседних узла будут объединены со средним.

Таким образом мы пояснили закономерности данной функции. Какие последствия имеет применение функции на практике? Подобные неточности относительно распространены при соединении связей жесткости с другими частями конструкции. Данный случай упрощенно показан на следующем рисунке.

Благодаря проверке идентичных узлов в модели подобные неточности можно найти и исправить с помощью соответствующей настройки допуска. Применить функцию по назначению поможет отображение номеров узлов. Только так можно гарантировать, что диагональ будет точно соединена с углом рамы, а колонна, включая поперечную балку, не будет иметь наклон. Метод еще раз продемонстрирован в соответствующем видеоролике.


Автор

Лукас отвечает за разработку в области интерфейсов и дополнительно поддерживает Customer Support. Он работает над технической интеграцией систем.

Ссылки
Скачивания


;