3774x
001627
2020-03-12

Funkcja „Połączyć węzły”: Logika i zastosowanie

W programach RFEM i RSTAB, dzięki wielu interfejsom modelowanie konstrukcji można znacznie uprościć. Od warstw tła (pliki dxf) po import obiektów IFC, które można przekonwertować na pręty lub powierzchnie, aż do importu całego układu konstrukcyjnego z Revit lub Tekla. Niezależnie od wydajności wybranego interfejsu, jego dalsze wykorzystanie zależy również od dokładności zaimportowanych danych.

Doświadczenie zdobyte podczas udzielania wsparcia naszym klientom pokazuje, że zwłaszcza w przypadku stosowania warstw tła opartych na DXF niedokładności w modelowaniu występują częściej lub są już zawarte w importowanym układzie. Zazwyczaj większe luki w konstrukcji, wynikające głównie z konwersji modeli bryłowych w pręty lub powierzchnie są od razu widoczne. Jeżeli jednak współrzędne węzła różnią się od siebie tylko minimalnie, co często ma miejsce w przypadku metod modelowania z wykorzystaniem warstw tła, ze względu na duża liczbę punktów zaczepienia, poszukiwanie niedokładności jest z reguły bardziej czasochłonne. W takich przypadkach pomocne są zazwyczaj funkcje kontroli modelu.

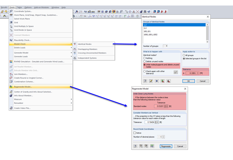
Specjalną funkcją, która pojawia się podczas sprawdzania modelu dla "Identycznych węzłów", ale również w opcji "Regenerować model", jest połączenie blisko leżących węzłów. Zostanie to bardziej szczegółowo omówione poniżej.

Zasadniczo działanie funkcji jest jasne: Jeżeli odległość między dwoma węzłami jest mniejsza niż określona tolerancja, zostają one połączone. Aby zilustrować tę funkcję, definiujemy węzły w sposób pokazany na rysunku 02 po lewej stronie. Podobnie każdemu węzłowi przyporządkowane zostaje obciążenie węzłowe, dzięki czemu efekt połączenia jest wyraźniejszy.

Odległość w poziomie wynosi w każdym przypadku 0,1 m. Jeżeli regeneracja jest teraz przeprowadzana z tolerancją większą lub równą 0,1 m, węzły są połączone (rysunek 02 z prawej).

Staje się jasne, że numeracja węzłów określa, który z węzłów zostanie przesunięty lub usunięty. W dolnym wierszu węzeł 1 jest węzłem początkowym ze względu na najniższy numer. Na tej podstawie program wyszukuje kolejne węzły w zdefiniowanej tolerancji. Węzeł 2 jest uwzględniony i jest połączony z węzłem 1. Węzeł nr 3 pozostaje w pierwotnym położeniu, ponieważ węzeł 2 nie jest już dostępny, a odległość od węzła 1 jest większa niż tolerancja. Podobnie, począwszy od węzła 3, program wyszukuje kolejne węzły. Tym samym węzeł 4 jest połączony z węzłem 3.

Aby udowodnić, że współrzędne nie mają wpływu na ustalenie priorytetów, kolejność w wierszu 2 została zmieniona. Środkowy węzeł został połączony z prawym węzłem. W górnym wierszu węzeł początkowy znajduje się w środku. W rezultacie sąsiednie węzły są połączone ze środkowym.

Tym samym wyjaśniona została logika tej funkcji. Jakie jest jej zastosowanie w prawdziwym przypadku? Niedokładności tego typu występują stosunkowo często podczas łączenia stężeń z resztą konstrukcji. Przypadek ten został przedstawiony w uproszczeniu na poniższym rysunku.

Za pomocą kontroli modelu w poszukiwaniu identycznych węzłów można wykryć takie niedokładności i skorygować je za pomocą odpowiedniego ustawienia tolerancji. Aby użyć funkcji zgodnie z przeznaczeniem, można wyświetlić numer węzła. Tylko wtedy można zapewnić, że przekątna zostanie połączona z do narożnikiem ramy, a nie słup wraz z belką będzie nachylony. Proces ten jest również pokazany na odpowiednim wideo.


Autor

Lukas odpowiada za rozwój w obszarze interfejsów i dodatkowo wspiera dział Customer Support. Pracuje nad techniczną integracją systemów.

Odnośniki
Pobrane


;