3774x
001627
2020-03-12

Função "Unir nós": lógica e aplicação

No RFEM e RSTAB existem diversas interfaces que ajudam a simplificar a modelação de estruturas. Desde as camadas de fundo até à importação de objetos IFC que podem ser convertidos em barras ou superfícies, até a importação de todo o sistema estrutural do Revit ou Tekla. Independentemente do desempenho da interface selecionada, a nova utilização também depende da precisão dos dados importados.

A experiência adquirida com as nossas atividades de apoio demonstrou que as imprecisões na modelação ocorrem com maior frequência, especialmente quando são utilizadas camadas de fundo, ou já se encontram importadas na estrutura. Espaços maiores na estrutura que resultam principalmente da conversão de modelos sólidos em barras ou superfícies são geralmente evidentes. No entanto, se as coordenadas do nó se desviam de forma marginal um do outro, o que geralmente acontece com os métodos de modelação que utilizam camadas de fundo devido ao grande número de pontos de ajuste, a pesquisa é geralmente um pouco mais demorada. As funções da verificação do modelo são geralmente úteis nestes casos.

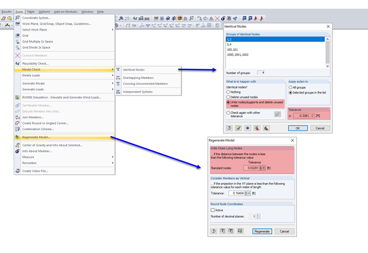
Uma função especial que aparece na verificação do modelo para "Nós idênticos" mas também em "Regenerar modelo" é a unificação de nós próximos. Isto será considerado com mais detalhe abaixo.

Basicamente, a função é clara: Se a distância entre dois nós for inferior à tolerância especificada, estes são unidos. Para ilustrar a funcionalidade, definem-se os nós como demonstra a Figura 02 à esquerda. Da mesma forma, cada nó recebe uma carga nodal para que o efeito da unificação se torne mais claro.

A distância horizontal é de 0,1 m em cada caso. Se a regeneração for realizada agora com uma tolerância igual ou superior a 0,1 m, os nós são unidos (Figura 02 à direita).

Torna-se evidente que a numeração dos nós determina qual dos nós é movido ou eliminado. Na linha de baixo, o nó 1 é o nó inicial devido ao número mais baixo. Com base nisso, o programa procura outros nós na tolerância definida. O nó 2 está incluído e é unido ao nó 1. O nó número 3 permanece na sua localização original porque o nó 2 já não está disponível e a distância para o nó 1 é superior à tolerância. Do mesmo modo, a partir do nó 3, o programa procura outros nós. Assim, o nó 4 é unificado com o nó 3.

Para provar que as coordenadas não determinam a priorização, a ordem na linha 2 foi alterada. O nó do meio foi combinado com o nó da direita. Na linha de cima, o nó inicial está no meio. Como resultado, os nós adjacentes são ambos unidos com o nó do meio.

Assim, a lógica por trás é clarificada. Quais são as consequências para a aplicação no caso real? Essas imprecisões são relativamente comuns ao conectar os contraventamentos à restante estrutura. Este caso é apresentado de forma simplificada na figura seguinte.

Utilizando a verificação do modelo dos nós idênticos, pode-se encontrar essas imprecisões e corrigi-las com a correspondente configuração de tolerância. Para utilizar a função conforme pretendido, podemos exibir o número do nó. Só então é possível garantir que a diagonal é aplicada ao canto do pórtico e não seja optado por inclinar o pilar incluindo a viga. O processo também novamente é apresentado no vídeo correspondente.


Autor

Lukas supervisiona o desenvolvimento na área de interfaces e, além disso, dá suporte ao Customer Support. Ele trabalha na integração técnica de sistemas.

Ligações
Downloads


;