3774x
001627
2020-03-12

“联合节点”功能: 逻辑和应用

您可以使用 RFEM 和 RSTAB 中的许多接口来简化您的结构建模。 从背景层,到导入 IFC 对象然后转换成杆件或面,再到从 Revit 或 Tekla 导入整个结构体系。 无论所选接口的性能如何,进一步的利用率都取决于导入数据的准确性。

根据我们技术支持的经验,在使用背景层或已经将背景层导入结构中时,建模会经常出现错误。 在实体模型中转换为杆件或面时,通常结构中会出现较大的裂缝,这些裂缝是非常明显的。 但是,如果节点坐标彼此之间的偏差很小(使用背景层进行建模的情况下由于捕捉点的数量较多而经常出现的情况),那么查找起来通常会稍微耗时。 在这种情况下,模型检查的功能通常会很有帮助。

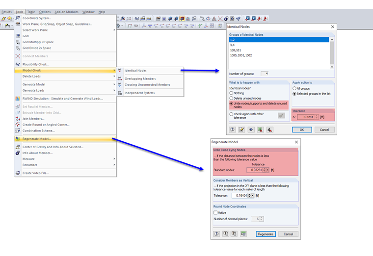
在模型检查对话框中的“相同节点”以及“重新生成模型”中有一个特殊的功能,那就是合并附近的节点。 下面将对此进行详细介绍。

基本功能如下: 如果两个节点之间的距离小于指定的公差,它们将被联合。 为了便于演示其功能,我们将如图02中左侧所示定义节点。 同时,模型为每个节点都施加一个节点荷载,

两端的水平间距都是 3.9 in.。 如果现在重新置放公差大于或等于 0.1 m (3.9 in),则节点将被合并到一起(图 02 中)。

很明显,节点的编号决定了哪些节点被移动或删除。 最后一行中的节点 1 是初始节点,因为编号最小。 基于此,程序会在定义的公差范围内搜索其他节点。 节点 2 包含在内,并与节点 1 合并为一个节点。 因为节点 2 不再可用,并且到节点 1 的距离大于公差,所以节点 3 保留在其原始位置上。 同样,从节点 3 开始,程序将搜索其他节点。 这样节点 4 就和节点 3 合一了。

第 2 行中的顺序并不是由坐标决定的。 中间节点已与右边节点组合。 在第一行中,初始节点位于中间。 两个相邻节点都与中间一个节点相连。

那么,其中的逻辑就清楚了。 这对实际应用有什么影响? 在将支撑与结构的其余部分连接时,这些误差相对常见。 下图显示了这种情况的简化形式。

通过对相同节点进行模型检查,用户可以发现模型中的错误,并使用相应的公差功能进行更正。 为了使用该功能,可以显示节点编号。 只有这样可以确保对角线适用于框架的拐角,而不是柱子(包括梁)是倾斜的。 在相应的视频中也会再次展示该过程。


作者

Lukas 负责接口领域的开发,并额外支持客户支持工作。他致力于系统的技术集成。

链接
下载


;