4528x
000067
2021-04-30

Создание узлов в точке соединения

Моя конструктивная система включает в себя несколько пересекающихся стержней, но они пока не соединены. Как проще всего создать узел в точке соединения?


Ответ:

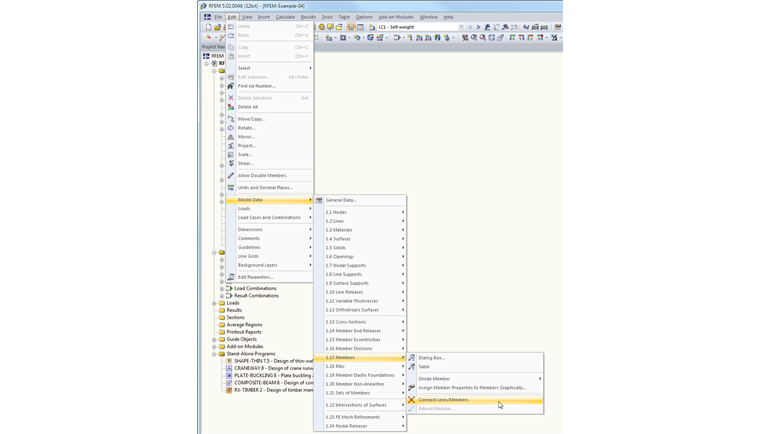
Для этого служит функция «Соединить линии/стержни». Это можно сделать, выбрав в меню возможность Изменить → Данные о модели → Стержни → Линии/Стержни или нажав соответствующую кнопку на панели инструментов (смотри рисунок).

После активации данной команды откроется окно с точкой соединения, а между пересекающимися стержнями создастся узел.


Автор

Г-н Баумгертель осуществляет техническую поддержку пользователей Dlubal Software.



;