4536x
000067
30.04.2021

Création de nœuds au point de connexion

Mon système comprend plusieurs barres qui se croisent, mais elles ne sont pas encore connectées. Quelle est la méthode la plus simple pour créer un nœud au point de connexion ?


Réponse:

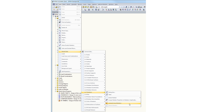
La fonction que vous recherchez est « Connecter les lignes/barres ». Pour ce faire, sélectionnez Modifier → Données de modèle → Barres → Lignes/barres dans l'élément de menu ou utilisez le bouton correspondant dans la barre d'outils (voir l'image).

Une fois la commande activée, une fenêtre s'ouvre via le point de connexion. Un nœud est créé entre les barres qui se croisent.


Auteur

M. Baumgärtel fournit un support technique aux clients de Dlubal Software.

Liens


;