4528x
000067
2021-04-30

在连接点创建节点

我的系统包括几个相贯杆件,但它们尚未连接。 Wie kann ich an der Verbindungsstelle am einfachsten einen Knoten erzeugen?


回复:

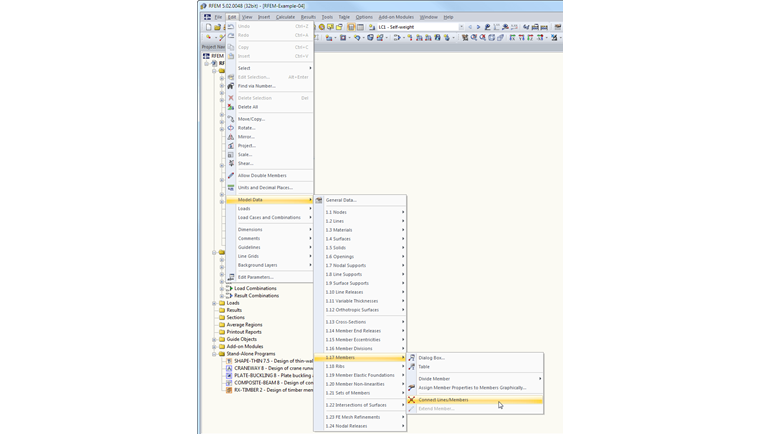
用户搜索的功能即为“连接线/杆件”。 Man kann diese über den Menüpunkt Bearbeiten → Modelldaten → Stäbe → "Linien/Stäbe verbinden" oder über die entsprechende Schaltfläche in der Symbolleiste aufrufen (siehe Bild).

Nach dem Aktivieren des Befehls zieht man ein Fenster über die Verbindungsstelle auf. Es wird dabei ein Knoten zwischen den sich kreuzenden Stäben erzeugt.


作者

Baumgärtel 先生为 Dlubal 软件的客户提供技术支持。

链接


;