4528x
000067
2021-04-30

Creazione di nodi nel punto di connessione

Il mio sistema include diverse aste che si intersecano, ma non sono ancora collegate. Wie kann ich an der Verbindungsstelle am einfachsten einen Knoten erzeugen?


Risposta:

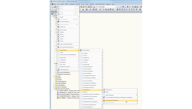
La funzione che stai cercando è "Collega linee/aste". Man kann diese über den Menüpunkt Bearbeiten → Modelldaten → Stäbe → "Linien/Stäbe verbinden" oder über die entsprechende Schaltfläche in der Symbolleiste aufrufen (siehe Bild).

Nach dem Aktivieren des Befehls zieht man ein Fenster über die Verbindungsstelle auf. Es wird dabei ein Knoten zwischen den sich kreuzenden Stäben erzeugt.


Autore

Il signor Baumgärtel fornisce supporto tecnico per i clienti Dlubal Software.



;