4528x
000067
30.4.2021

Vytvoření uzlů ve spojovacím bodě

Můj systém obsahuje několik prutů, které se protínají, ale ještě nejsou spojené. Wie kann ich an der Verbindungsstelle am einfachsten einen Knoten erzeugen?


Odpověď:

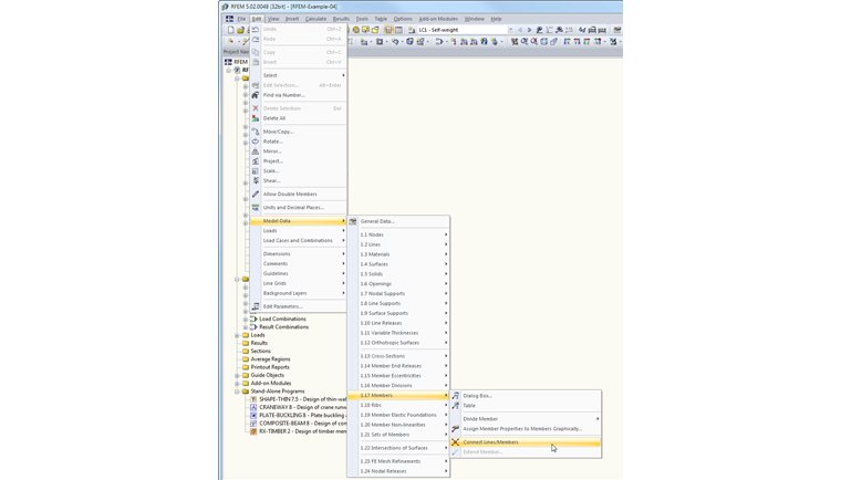
Funkce, kterou hledáte, je "Spojit linie/pruty". Man kann diese über den Menüpunkt Bearbeiten → Modelldaten → Stäbe → "Linien/Stäbe verbinden" oder über die entsprechende Schaltfläche in der Symbolleiste aufrufen (siehe Bild).

Nach dem Aktivieren des Befehls zieht man ein Fenster über die Verbindungsstelle auf. Es wird dabei ein Knoten zwischen den sich kreuzenden Stäben erzeugt.


Autor

Ing. Baumgärtel zajišťuje technickou podporu zákazníkům společnosti Dlubal Software.

Odkazy


;