727x
004717
2024-01-23

RFEM 5 / RSTAB 8 | Настройка альтернативных сочетаний загружений с обеих сторон системы

В моей системе есть три загружения с левой стороны, которые являются альтернативными друг для друга, и три загружения с правой стороны, которые также являются альтернативными. Однако эти загружения должны быть объединены с загружениями на другой стороне. Как я могу установить эти условия?


Ответ:

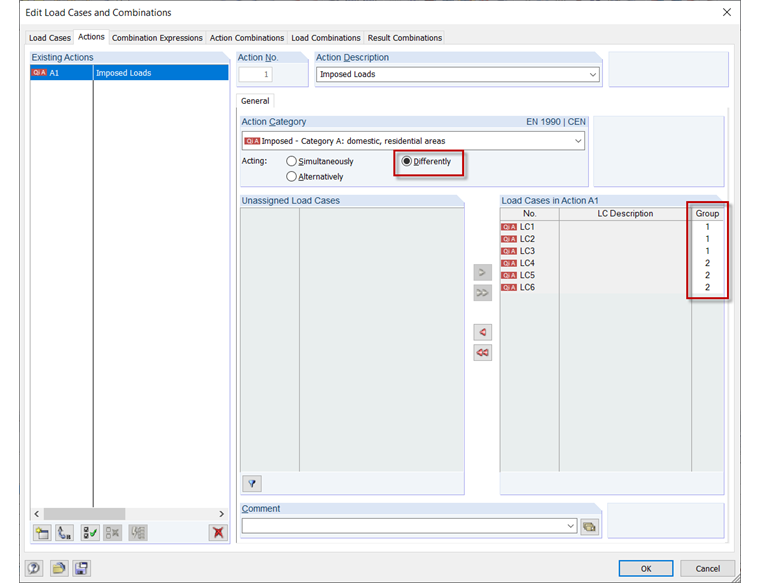
Сначала в основных данных необходимо активировать автоматическую комбинаторику.

Затем в диалоге "Редактирование нагрузок и комбинаций", вкладка "Влияния", нужно активировать действие "Различные", чтобы отдельные случаи нагрузки можно было разделить на группы. Назначение производится в столбце "Группа" через список, который становится доступным при щелчке в этот столбец.

Затем эти установленные параметры можно проверить на вкладке "Комбинации нагрузок".


Автор

Франк отвечает за обеспечение качества в программе RFEM и дополнительно поддерживает работу службы поддержки клиентов. Он сопровождает технические процессы проверки и способствует стабильности и надежности программного обеспечения.

Скачивания


;