First, activate the automatic combinations in the General Data.
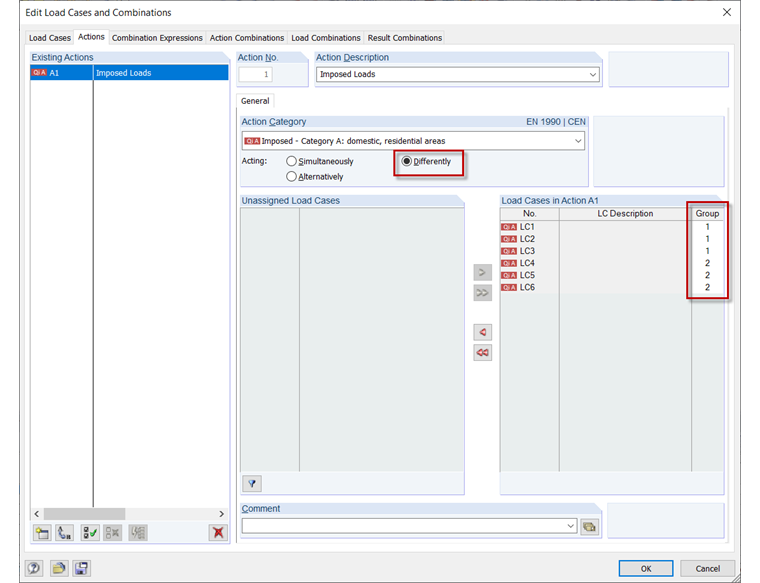
Then, activate the "Differently" action in the "Actions" tab of the "Edit Load Cases and Combinations" dialog box, so that the individual load cases can be divided into groups. The assignment is made in the "Group" column using the list that you can access by clicking in this column.
Afterwards, you can check these set options in the "Load Combinations" tab.