727x
004717
2024-01-23

RFEM 5 / RSTAB 8 | Impostazione della combinazione di casi alternativi di carico su entrambi i lati del sistema

Nel mio sistema ci sono tre casi di carico sul lato sinistro che devono agire alternativamente l'uno all'altro, oltre a tre casi di carico sul lato destro che devono anche agire alternativamente l'uno all'altro. Tuttavia, i singoli casi di carico devono essere combinati con quelli dall'altra parte. Come posso impostare queste condizioni?


Risposta:

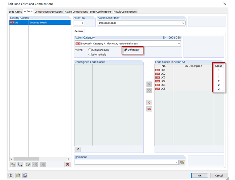
Innanzitutto, è necessario attivare la combinatoria automatica nelle impostazioni di base.

Quindi, nella finestra di dialogo "Modifica casi e combinazioni di carico", scheda "Azioni", è necessario attivare l’azione "Diversa", in modo che i singoli casi di carico possano essere suddivisi in gruppi. L'assegnazione viene effettuata tramite la colonna "Gruppo", accessibile cliccando su questa colonna.

Successivamente, queste opzioni impostate possono essere verificate nella scheda "Combinazioni di carico".


Autore

Frank è responsabile della garanzia di qualità nel programma RFEM e fornisce inoltre supporto nel Customer Support. Accompagna i processi di verifica tecnica e contribuisce alla stabilità e all'affidabilità del software.

Download


;