727x
004717
2024-01-23

RFEM 5 / RSTAB 8 | Ustawienie alternatywnych kombinacji przypadków obciążeń po obu stronach układu konstrukcyjnego

W moim układzie znajduje się trzy przypadki obciążeń po lewej stronie, które powinny działać jako alternatywne względem siebie, oraz trzy przypadki obciążeń po prawej stronie, które również powinny działać jako alternatywne względem siebie. Poszczególne przypadki obciążeń powinny być jednak łączone z tymi po drugiej stronie. Jak mogę ustawić te warunki?


Odpowiedź:

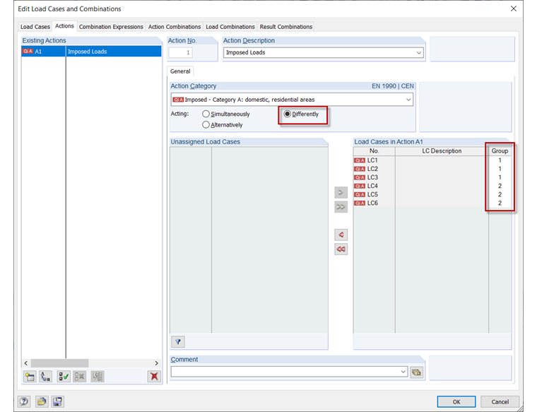
Najpierw należy włączyć automatyczną kombinatorykę w ramach podstawowych danych.

Następnie, w oknie dialogowym "Edytuj przypadki obciążeń i kombinacje", w zakładce "Oddziaływania" należy włączyć oddziaływanie "Różnie", aby można było pogrupować poszczególne przypadki obciążeń. Przypisanie odbywa się w kolumnie "Grupa" poprzez listę, która jest dostępna po kliknięciu w tę kolumnę.

Następnie można sprawdzić te ustawione opcje w zakładce "Kombinacje obciążeń".


Autor

Frank odpowiada za zapewnienie jakości w programie RFEM i dodatkowo wspiera dział obsługi klienta. Towarzyszy procesom weryfikacji technicznej i przyczynia się do stabilności oraz niezawodności oprogramowania.

Pobrane


;