727x
004717
23-01-2024

RFEM 5 / RSTAB 8 | Ajuste de la combinación de casos de carga alternativos en ambos lados del sistema

En mi sistema, hay tres casos de carga en el lado izquierdo que deberían actuar alternativamente entre sí, y otros tres casos de carga en el lado derecho que también deberían actuar alternativamente entre sí. Sin embargo, los casos de carga individuales deberían combinarse con los de la otra parte. ¿Cómo puedo establecer estas condiciones?


Respuesta:

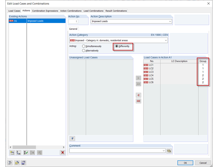
Primero, hay que activar la combinatoria automática dentro de los datos básicos.

Luego, en el cuadro de diálogo "Editar casos de carga y combinaciones", en la pestaña "Acciones", debe activarse la acción "Distinta" para que los casos de carga individuales puedan ser clasificados en grupos. La asignación se realiza en la columna "Grupo" a través de la lista que se accede haciendo clic en esta columna.

A continuación, se pueden verificar estas opciones configuradas en la pestaña "Combinaciones de carga".


Autor

Frank es responsable del aseguramiento de la calidad en el programa RFEM y además presta apoyo en Customer Support. Acompaña los procesos de revisión técnica y contribuye a la estabilidad y fiabilidad del software.

Descargas


;