727x
004717
2024-01-23

RFEM 5 / RSTAB 8 | 为结构两侧设置备选荷载工况的组合

在我的系统中左侧有三个荷载工况,它们之间应该交替作用,右侧也有三个荷载工况,它们之间也应该交替作用。但我希望每个荷载工况能与另一侧的荷载工况组合在一起。我该如何设置这些条件呢?


回复:

首先需要在基本信息内激活自动组合。

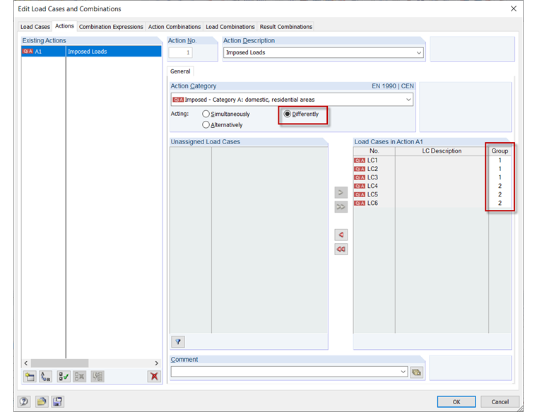
接下来在“编辑载荷情况和组合”对话框中,选择“影响”选项卡,激活“不同”影响,以便将各个载荷情况分组。可以通过单击该列访问的列表,在“组”列中进行分配。

随后可以在“载荷组合”选项卡中检查这些设置的选项。


作者

Frank 负责 RFEM 程序的质量保证,并同时支持客户支持。他参与技术审查流程,并为软件的稳定性和可靠性做出贡献。

下载


;